3

My 9 to 5 job is in an office, which has made me very adept at using flow charts and graphs to plan out my projects.

Are there any writing methods which employ charts, graphs, or other visual mediums to show relation between aspects of a story? (something that is not a mind map)

pblock
  • 345
  • 1
  • 2
  • 10
  • I've heard of maps, but charts/graphs... not up to now. – Jerry Apr 24 '13 at 20:05
  • 1
    Can you give us more detail about what you're looking for, and why? This question is tough to answer without speculation and discussion. – Goodbye Stack Exchange Apr 25 '13 at 03:46
  • I use a lot of flow charts because they make the most sense to me. Being able to see the flow of the story makes it easier for me to summarize mentally. I could look at the introduction and see it branch to two different chapters, and then to a third. I'm thinking of a kind of visual storyline.. but I figured there might already be something like this. – pblock Apr 25 '13 at 12:24

8 Answers8

2

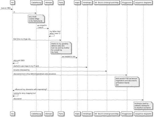
I use sequence diagrams to map non-fiction (design) stories.

Update after comment @what:

A very simple example of a sequence diagram is: example

Or perhaps I want to write a story about me and my mapmaking obsession. Then I would start like:

enter image description here

On the top row are the story's participants (humans, object, places, moments in time etcetera). The arrows visualize the activities between the participants. You read the sequence diagram top-down following the arrows in sequence.

2

You might try OmniGraffle, which is a flowchart generator for Mac. I've only seen it used once or twice so I can't speak to how well it works, but it might fit your bill.

Lauren-Clear-Monica-Ipsum
  • 74,970
  • 7
  • 123
  • 261
1

This seems like an odd question to me. Instead of asking how you can use graphs and flowcharts, ask yourself what tools you need to organize your story. If a flowchart would help, then fine. But maybe what you actually want is to write each scene on a notecard and keep them in a stack. You should choose your tools to suit the task you have and the style of doing it that suits you best, not the other way around.

MissMonicaE
  • 375
  • 1
  • 10
0

I like "The Board" as explained in Blake Snyder's book, Save the Cat. Write a summary of each scene on a flashcard and tape them to your wall in the order they should go. Make a new row when there's a turning point. It helps make sure the story is balanced. Ideally you should have 10 scenes per row, with a critical act turning point at the end of each row. Each card can have key information too, like who is in that scene, what the scene changes, and what the conflict is. Also it's fun to tape flashcards all over your wall.

Tiana
  • 19
  • 2
0

Here is an app that tries to make plotting out your story very easy: Plottr

It's got a timeline that is a very graphical way to show each story line (main plot and subplots) and each scene. Across the top are the scenes and along the side are the story lines. You aren't held to specific dates on the timeline. It let's you put in whatever description you want across the top.

The nice thing is that you can flip it so the scenes are down the side and the story lines are across the top. It's better for some people to see it like that.

Where the scene and story line intersect you can add a card which is just a place you can write a description about what happens at the intersection of those two.

You can even drag and drop cards easily anywhere around the timeline.

It also has a place for general notes, a place for characters, and a place for settings. For characters and settings you can add custom attributes which is really handy.

And the notes you can tag with your characters or places.

I use it for my stories and it's been invaluable

C. Louis S.
  • 229
  • 1
  • 4
0

If you do a Google Image search for {Inception infographic} you will see an array of visual representations of the movie Inception.

Now these were analytical tools, but I imagine that the developers must have used similar story-boarding techniques in planning the production.

Fortiter
  • 1,764
  • 9
  • 9
  • There are dozens of inception infographics. They are all really amazing to take in but I honestly can't tell how they built their data. – pblock Apr 25 '13 at 12:31
  • 1
    The fact that you imagine that someone must have done something does not make it so. –  Jul 10 '15 at 06:46
0

you should try mind mapping (http://en.wikipedia.org/wiki/mind_map), it is a great way to explore ideas. there are lots of applications available for desktop as well as tablet. I personally use freemind (it's free).

...and also checkout this answer.

: )

ameernuri
  • 179
  • 1
  • 4
0

So you want to use flow charts and graphs to tell a story? Good. Go right ahead. Tools don't make the master, practice does and it sounds like you have lots. Everyone does it different anyway.

Writers generally are mostly text based thinkers then visual, filmmakers are visual since their medium is visual. They make storyboards that help them see what they are planning on doing.

However, you can try something to practice on. Good look up monomyth aka Hero's Journey and enter that into you flowchart as the top level thing. Then you can break it down into how you are going to pull off each of those steps.

You'll want to create character sheets and setting sheets to round out your world.

The main thing is to write a story to completion and get it out there. Use the tools you know is fine.

There are plenty of article about how different authors did their work. The one thing every successful writer does is finish the story and put it out there.