Acetyl-CoA
Names
Preferred IUPAC name
O1-{(3R)-4-[(3-{[2-(Acetylsulfanyl)ethyl]amino}-3-oxopropyl)amino]-3-hydroxy-2,2-dimethyl-4-oxobutyl} O3-{[(2R,3S,4R,5R)-5-(6-amino-9H-purin-9-yl)-4-hydroxy-3-(phosphonooxy)oxolan-2-yl]methyl} dihydrogen diphosphate
Identifiers
3D model (JSmol)
ChEBI
ChemSpider
ECHA InfoCard 100.000.719
KEGG
MeSH Acetyl+Coenzyme+A
UNII
  • InChI=1S/C23H38N7O17P3S/c1-12(31)51-7-6-25-14(32)4-5-26-21(35)18(34)23(2,3)9-44-50(41,42)47-49(39,40)43-8-13-17(46-48(36,37)38)16(33)22(45-13)30-11-29-15-19(24)27-10-28-20(15)30/h10-11,13,16-18,22,33-34H,4-9H2,1-3H3,(H,25,32)(H,26,35)(H,39,40)(H,41,42)(H2,24,27,28)(H2,36,37,38)/t13-,16-,17-,18+,22-/m1/s1 checkY
    Key: ZSLZBFCDCINBPY-ZSJPKINUSA-N checkY
  • InChI=1/C23H38N7O17P3S/c1-12(31)51-7-6-25-14(32)4-5-26-21(35)18(34)23(2,3)9-44-50(41,42)47-49(39,40)43-8-13-17(46-48(36,37)38)16(33)22(45-13)30-11-29-15-19(24)27-10-28-20(15)30/h10-11,13,16-18,22,33-34H,4-9H2,1-3H3,(H,25,32)(H,26,35)(H,39,40)(H,41,42)(H2,24,27,28)(H2,36,37,38)/t13-,16-,17-,18+,22-/m1/s1
    Key: ZSLZBFCDCINBPY-ZSJPKINUBJ
  • O=C(SCCNC(=O)CCNC(=O)[C@H](O)C(C)(C)COP(=O)(O)OP(=O)(O)OC[C@H]3O[C@@H](n2cnc1c(ncnc12)N)[C@H](O)[C@@H]3OP(=O)(O)O)C
  • CC(=O)SCCNC(=O)CCNC(=O)[C@@H](C(C)(C)COP(=O)(O)OP(=O)(O)OC[C@@H]1[C@H]([C@H]([C@@H](O1)n2cnc3c2ncnc3N)O)OP(=O)(O)O)O
Properties
C23H38N7O17P3S
Molar mass 809.57 g·mol−1
UV-vismax) 260 nm; 232 nm[1]
Absorbance ε260 = 16.4 mM−1 cm−1 (adenosine)[1]
ε232 = 8.7 mM−1 cm−1 (thioester)[1]
Δε232 on thioester hydrolysis = −4.5 mM−1 cm−1[1]
Except where otherwise noted, data are given for materials in their standard state (at 25 °C [77 °F], 100 kPa).
☒N verify (what is checkY☒N ?)
Infobox references

Acetyl-CoA (acetyl coenzyme A) is a molecule that participates in many biochemical reactions in protein, carbohydrate and lipid metabolism.[2] Its main function is to deliver the acetyl group to the citric acid cycle (Krebs cycle) to be oxidized for energy production.

Coenzyme A (CoASH or CoA) consists of a β-mercaptoethylamine group linked to the vitamin pantothenic acid (B5) through an amide linkage[3] and 3'-phosphorylated ADP. The acetyl group (indicated in blue in the structural diagram on the right) of acetyl-CoA is linked to the sulfhydryl substituent of the β-mercaptoethylamine group. This thioester linkage is a "high energy" bond, which is particularly reactive. Hydrolysis of the thioester bond is exergonic (−31.5 kJ/mol).

CoA is acetylated to acetyl-CoA by the breakdown of carbohydrates through glycolysis and by the breakdown of fatty acids through β-oxidation. Acetyl-CoA then enters the citric acid cycle, where the acetyl group is oxidized to carbon dioxide and water, and the energy released is captured in the form of 11 ATP and one GTP per acetyl group. GTP is the equivalent of ATP and they can be interconverted by Nucleoside-diphosphate kinase.[4]

Konrad Bloch and Feodor Lynen were awarded the 1964 Nobel Prize in Physiology or Medicine for their discoveries linking acetyl-CoA and fatty acid metabolism. Fritz Lipmann won the Nobel Prize in 1953 for his discovery of the cofactor coenzyme A.[5]

Role

Acetyl-CoA is a metabolic intermediate that is involved in many metabolic pathways in an organism. It is produced during the breakdown of glucose, fatty acids, and amino acids, and is used in the synthesis of many other biomolecules, including cholesterol, fatty acids, and ketone bodies. Acetyl-CoA is also a key molecule in the citric acid cycle, which is a series of chemical reactions that occur in the mitochondria of cells and is responsible for generating energy in the form of ATP.[6][7]

In addition, acetyl-CoA is a precursor for the biosynthesis of various acetyl-chemicals, acting as an intermediate to transfer an acetyl group during the biosynthesis of those acetyl-chemicals. Acetyl-CoA is also involved in the regulation of various cellular mechanisms by providing acetyl groups to target amino acid residues for post-translational acetylation reactions of proteins.[8]

Biosynthesis

The acetylation of CoA is determined by the carbon sources.[9][10]

Extramitochondrial

Intramitochondrial

Pyruvate dehydrogenase complex reaction

Functions

Intermediates in various pathways

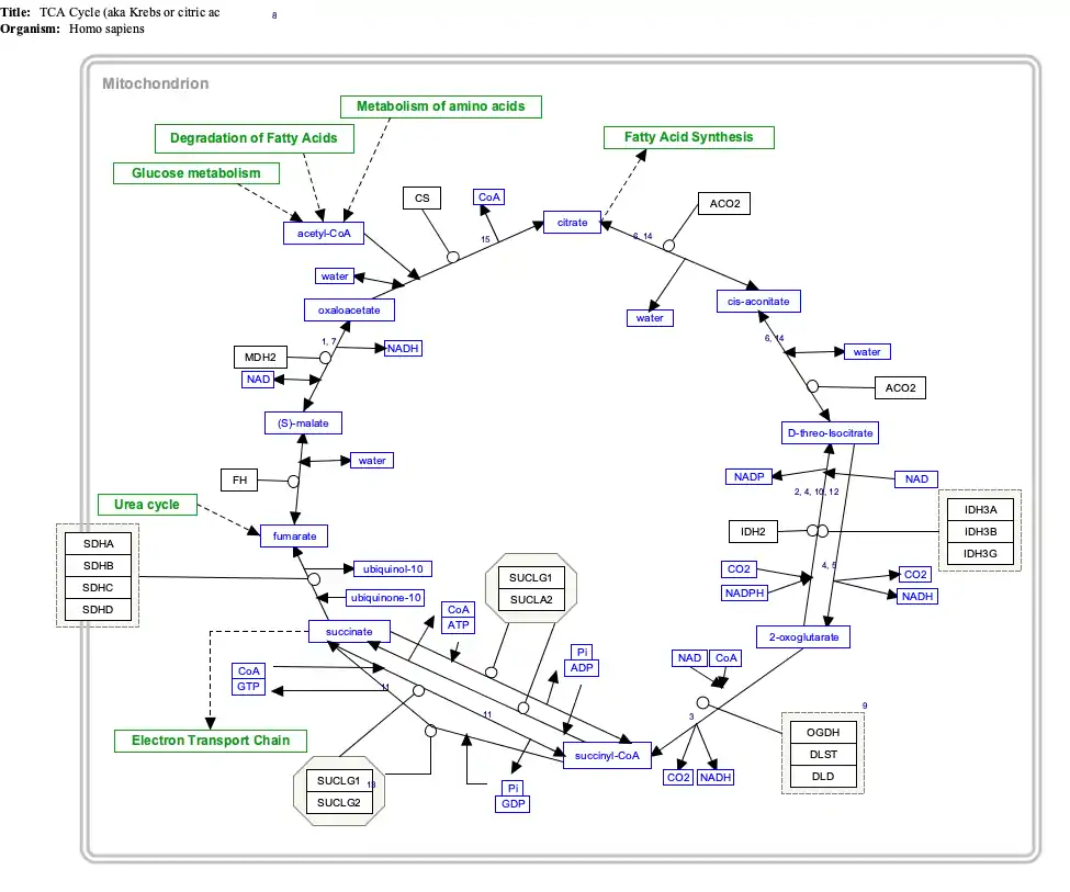
Interactive pathway map

Click on genes, proteins and metabolites below to visit Gene Wiki pages and related Wikipedia articles. The pathway can be downloaded and edited at WikiPathways.

[[File:
TCACycle_WP78
[[
]]
[[
]]
[[
]]
[[
]]
[[
]]
[[
]]
[[
]]
[[
]]
[[
]]
[[
]]
[[
]]
[[
]]
[[
]]
[[
]]
[[
]]
[[
]]
[[
]]
[[
]]
[[
]]
[[
]]
[[
]]
[[
]]
[[
]]
[[
]]
[[
]]
[[
]]
[[
]]
[[
]]
[[
]]
[[
]]
[[
]]
[[
]]
[[
]]
[[
]]
[[
]]
[[
]]
[[
]]
[[
]]
[[
]]
[[
]]
[[
]]
[[
]]
[[
]]
[[
]]
[[
]]
[[
]]
[[
]]
[[
]]
[[
]]
[[
]]
[[
]]
[[
]]
[[
]]
[[
]]
[[
]]
[[
]]
[[
]]
[[
]]
[[
]]
[[
]]
[[
]]
[[
]]
[[
]]
[[
]]
TCACycle_WP78
|alt=TCACycle_WP78 edit]]
TCACycle_WP78 edit
    [[File:
    Statin_Pathway_WP430
    [[
    ]]
    [[
    ]]
    [[
    ]]
    [[
    ]]
    [[
    ]]
    [[
    ]]
    [[
    ]]
    [[
    ]]
    [[
    ]]
    [[
    ]]
    [[
    ]]
    [[
    ]]
    [[
    ]]
    [[
    ]]
    [[
    ]]
    [[
    ]]
    [[
    ]]
    [[
    ]]
    [[
    ]]
    [[
    ]]
    [[
    ]]
    [[
    ]]
    [[
    ]]
    [[
    ]]
    [[
    ]]
    [[
    ]]
    [[
    ]]
    [[
    ]]
    [[
    ]]
    [[
    ]]
    [[
    ]]
    [[
    ]]
    [[
    ]]
    [[
    ]]
    [[
    ]]
    [[
    ]]
    [[
    ]]
    [[
    ]]
    [[
    ]]
    [[
    ]]
    [[
    ]]
    [[
    ]]
    [[
    ]]
    [[
    ]]
    [[
    ]]
    [[
    ]]
    [[
    ]]
    [[
    ]]
    [[
    ]]
    [[
    ]]
    Statin_Pathway_WP430
    |alt=Statin Pathway edit]]
    Statin Pathway edit

      See also

      References

      1. 1 2 3 4 Dawson, Rex M. C.; Elliott, Daphne C.; Elliott, William H.; Jones, Kenneth M. (2002). Data for Biochemical Research (3rd ed.). Clarendon Press. p. 117. ISBN 978-0-19-855299-4.
      2. "Acetyl CoA Crossroads". chemistry.elmhurst.edu. Retrieved 2016-11-08.
      3. "Fatty Acids -- Structure of Acetyl CoA". library.med.utah.edu. Retrieved 2017-06-02.
      4. Yu, H.; Rao, X.; Zhang, K. (2017). "Nucleoside diphosphate kinase (Ndk): A pleiotropic effector manipulating bacterial virulence and adaptive responses". Microbiological Research. 205: 125–134. doi:10.1016/j.micres.2017.09.001. PMID 28942838.
      5. "All Nobel Prizes in Physiology or Medicine".
      6. Zhang S, Yang W, Chen H, Liu B, Lin B, Tao Y (August 2019). "Metabolic engineering for efficient supply of acetyl-CoA from different carbon sources in Escherichia coli". Microb Cell Fact. 18 (1): 130. doi:10.1186/s12934-019-1177-y. PMC 6685171. PMID 31387584.
      7. "5.12G: The Acetyl-CoA Pathway". 9 May 2017.
      8. https://www.medchemexpress.com/acetyl-coenzyme-a.html
      9. Hynes, Michael J.; Murray, Sandra L. (2010-07-01). "ATP-Citrate Lyase Is Required for Production of Cytosolic Acetyl Coenzyme A and Development in Aspergillus nidulans". Eukaryotic Cell. 9 (7): 1039–1048. doi:10.1128/EC.00080-10. ISSN 1535-9778. PMC 2901662. PMID 20495057.
      10. Wellen, Kathryn E.; Thompson, Craig B. (2012-04-01). "A two-way street: reciprocal regulation of metabolism and signalling". Nature Reviews Molecular Cell Biology. 13 (4): 270–276. doi:10.1038/nrm3305. ISSN 1471-0072. PMID 22395772. S2CID 244613.
      11. Storey, Kenneth B. (2005-02-25). Functional Metabolism: Regulation and Adaptation. John Wiley & Sons. ISBN 9780471675570.
      12. "ACLY ATP citrate lyase [Homo sapiens (human)] - Gene - NCBI". www.ncbi.nlm.nih.gov. Retrieved 2016-11-06.
      13. Ragsdale, S. W. (2004). "Life with carbon monoxide". CRC Critical Reviews in Biochemistry and Molecular Biology. 39 (3): 165–195. doi:10.1080/10409230490496577. PMID 15596550. S2CID 16194968.
      14. Chatterjea (2004-01-01). Textbook of Biochemistry for Dental/Nursing/Pharmacy Students. Jaypee Brothers Publishers. ISBN 9788180612046.
      15. Berg, Jeremy M.; Tymoczko, John L.; Stryer, Lubert (2002). Biochemistry (5th ed.). W. H. Freeman. ISBN 978-0716730514.
      16. Blackstock, James C. (2014-06-28). Guide to Biochemistry. Butterworth-Heinemann. ISBN 9781483183671.
      17. Houten, Sander Michel; Wanders, Ronald J. A. (2010-03-02). "A general introduction to the biochemistry of mitochondrial fatty acid β-oxidation". Journal of Inherited Metabolic Disease. 33 (5): 469–477. doi:10.1007/s10545-010-9061-2. ISSN 0141-8955. PMC 2950079. PMID 20195903.
      18. 1 2 3 4 5 6 7 Stryer, Lubert (1995). Biochemistry (Fourth ed.). New York: W.H. Freeman and Company. pp. 510–515, 559–565, 581–613, 614–623, 775–778. ISBN 978-0-7167-2009-6.
      19. "Oxidation of fatty acids". 2013-10-11.
      20. "Ketone body metabolism". University of Waterloo.
      21. 1 2 Ferre, P.; F. Foufelle (2007). "SREBP-1c Transcription Factor and Lipid Homeostasis: Clinical Perspective". Hormone Research. 68 (2): 72–82. doi:10.1159/000100426. PMID 17344645. this process is outlined graphically in page 73
      22. 1 2 Voet, Donald; Judith G. Voet; Charlotte W. Pratt (2006). Fundamentals of Biochemistry, 2nd Edition. John Wiley and Sons, Inc. pp. 547, 556. ISBN 978-0-471-21495-3.
      23. Fatland, B. L. (2005). "Reverse Genetic Characterization of Cytosolic Acetyl-CoA Generation by ATP-Citrate Lyase in Arabidopsis". The Plant Cell Online. 17 (1): 182–203. doi:10.1105/tpc.104.026211. PMC 544498. PMID 15608338.
      24. Yi, C. H.; Vakifahmetoglu-Norberg, H.; Yuan, J. (2011-01-01). "Integration of Apoptosis and Metabolism". Cold Spring Harbor Symposia on Quantitative Biology. 76: 375–387. doi:10.1101/sqb.2011.76.010777. ISSN 0091-7451. PMID 22089928.
      25. Pettit, Flora H.; Pelley, John W.; Reed, Lester J. (1975-07-22). "Regulation of pyruvate dehydrogenase kinase and phosphatase by acetyl-CoA/CoA and NADH/NAD ratios". Biochemical and Biophysical Research Communications. 65 (2): 575–582. doi:10.1016/S0006-291X(75)80185-9. PMID 167775.
      26. Jitrapakdee, Sarawut; Maurice, Martin St.; Rayment, Ivan; Cleland, W. Wallace; Wallace, John C.; Attwood, Paul V. (2008-08-01). "Structure, Mechanism and Regulation of Pyruvate Carboxylase". The Biochemical Journal. 413 (3): 369–387. doi:10.1042/BJ20080709. ISSN 0264-6021. PMC 2859305. PMID 18613815.
      This article is issued from Wikipedia. The text is licensed under Creative Commons - Attribution - Sharealike. Additional terms may apply for the media files.