Microsoft
Microsoft Corporation es una corporación tecnológica multinacional estadounidense con sede en Redmond, Washington. Los productos de software más conocidos de Microsoft son la línea de sistemas operativos Microsoft Windows, el conjunto de aplicaciones de productividad Microsoft 365, el motor de búsqueda Microsoft Bing y el navegador web Microsoft Edge. Sus productos de hardware emblemáticos son las consolas de videojuegos Xbox y la línea de computadoras personales con pantalla táctil Microsoft Surface. Microsoft ocupó el puesto 14 en la clasificación Fortune 500 de 2022 de las corporaciones más grandes de Estados Unidos por ingresos totales; era el mayor fabricante de software del mundo por ingresos en 2022.
Se considera una de las cinco grandes empresas estadounidenses de tecnología de la información junto con Alphabet (empresa matriz de Google), Amazon, Apple y Meta Platforms (empresa matriz de Facebook).
Paul Allen y Bill Gates la fundaron el 4 de abril de 1975 para desarrollar y comercializar intérpretes de BASIC para el Altair 8800, un microordenador diseñado en 1974 y basado en el procesador Intel 8080. A mediados de la década de 1980, dominó el mercado de los sistemas operativos para computadoras personales con MS-DOS, que continuó con Microsoft Windows. La salida a bolsa de 1986 y la posterior subida del precio de las acciones crearon tres multimillonarios y unos 12.000 millonarios entre los empleados de Microsoft. Desde la década de 1990, se ha diversificado cada vez más fuera del mercado de los sistemas operativos. Ha realizado una serie de adquisiciones corporativas, siendo la mayor la compra de LinkedIn por 26.200 millones de dólares en diciembre de 2016,[2] seguida de la compra de Skype Technologies por 8500 millones de dólares en mayo de 2011.[3]
Microsoft es un actor dominante en el mercado de los sistemas operativos para ordenadores compatibles con IBM y en el de las suites ofimáticas. Sin embargo, ha perdido la mayor parte del mercado de sistemas operativos ante la llegada de Android en 2008.[4] La empresa también produce una amplia gama de otros productos de software para ordenadores de sobremesa y servidores, como la búsqueda en Internet (con Bing), el mercado de servicios digitales (a través de MSN), la realidad mixta (HoloLens), la computación en la nube (Azure) y el desarrollo de software (Visual Studio).[5]
Steve Ballmer sustituyó a Bill Gates como consejero delegado el 13 de enero del año 2000 y desarrolló una estrategia centrada en los dispositivos y los servicios. Comenzó su gestión con la adquisición de Peach Networks anunciada el 29 de febrero del 2000 para expandir los servicios de cable digital de Microsoft TV.[6][7] También entró por primera vez en el mercado de la producción de computadoras personales en junio de 2012 con el lanzamiento de la línea de tabletas Microsoft Surface; y la posterior configuración de Microsoft Mobile mediante la adquisición de la división de dispositivos y servicios de Nokia. Desde que Satya Nadella se convirtió en consejero delegado en 2014, la compañía ha reducido su énfasis en el hardware y se ha centrado en la computación en la nube y la inteligencia artificial, un movimiento que ha impulsado las acciones de la compañía a su valor más alto desde diciembre de 1999.[8][9]
En 2018, Microsoft superó a Apple Inc. como la empresa que cotiza en bolsa más valiosa del mundo después de haber sido destronada por el gigante tecnológico en 2010.[10] En abril de 2019, Microsoft se convirtió en la tercera empresa pública estadounidense valorada en más de un billón de dólares después de que Apple y Amazon alcanzaran el billón de dólares de capitalización bursátil en 2018.[11]
En la actualidad, Microsoft tiene presencia en los siguientes países: Irlanda, Alemania, Bélgica, Canadá, Dinamarca, Estados Unidos, Finlandia, Francia, Italia, México, Austria, Japón, Países Bajos, Reino Unido, Suecia, España, y Polonia; ofreciendo una gran variedad de productos y servicios. Microsoft también está presente en otros países, donde realiza funciones de soporte, como: Australia, Argentina, Brasil, Nueva Zelanda y República de la India.[12]
Historia
Orígenes

Tras el lanzamiento del Altair 8800, Bill Gates llamó a los creadores del nuevo microordenador, Micro Instrumentation and Telemetry Systems (Micro Instrumentación de Sistemas de Telemetría) (MITS), para ofrecerles una implementación del lenguaje de programación BASIC para el sistema. Tras la demostración, MITS accedió a distribuir Altair BASIC.[13] A raíz de ello Gates dejó la Universidad de Harvard, trasladándose a Albuquerque, Nuevo México, donde MITS estaba establecida, y en 1975 fundó Microsoft junto a Paul Allen. La primera oficina internacional de la compañía se abrió el 1 de noviembre de 1978 en Japón, bajo el nombre de "ASCII Microsoft" (actualmente conocida como Microsoft Japón).[14] El 1 de enero de 1979, Microsoft se trasladó a Bellevue, en Washington. El 11 de junio de 1980, Steve Ballmer se une a la compañía, quien sustituiría después a Bill Gates como segundo CEO de Microsoft.
Los primeros productos de Microsoft tras su fundación, aparte de los intérpretes BASIC, fueron compiladores de COBOL y Fortran.[15][16]
El primer sistema operativo que la compañía lanzó al público fue una variante de Unix en el año 1979. Adquirido de AT&T a través de una licencia de distribución, Microsoft le apodó Xenix, y alquiló la empresa Santa Cruz Operation para adaptar su sistema operativo a importantes plataformas.[17] Xenix fue cedido a Santa Cruz Operation, que adaptó el sistema para microprocesadores 80286 en 1985, bajo el nombre de SCO UNIX.
DOS (Disk Operating System, Sistema operativo de disco en inglés) fue el sistema operativo que llevó a la compañía a su primer éxito.[18] En agosto de 1981, después de unas negociaciones fracasadas con Digital Research, IBM acordó con Microsoft proveer de una versión de un sistema operativo CP/M, el cual fuera pensado para el PC de IBM. Para esta idea, Microsoft compró a Seattle Computer Products un clon de CP/M llamado 86-DOS, el cual IBM renombró a PC-DOS. Posteriormente, el mercado presenció una inundación de clones del PC de IBM después de que Columbia Data Products clonase exitosamente la BIOS del IBM. Por un marketing agresivo de MS-DOS hacia los fabricantes de clones del IBM-PC, Microsoft se elevó desde un pequeño competidor hasta llegar a ser uno de los principales oferentes de software para computadoras personales de la industria.[19][20] La compañía se expandió hacia nuevos mercados con el lanzamiento del Ratón de Microsoft en 1983, producto que no fue fabricado originalmente por ellos. También destacar la creación de una división llamada Microsoft Press.[21]
MS-DOS y Windows de 16 bits

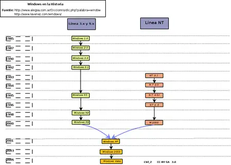
En agosto de 1985, Microsoft e IBM colaboraron en el desarrollo de una familia de sistemas operativos diferentes llamados OS/2.[22] El 20 de noviembre de 1985, Microsoft lanzó la primera versión para minoristas de su sistema operativo Microsoft Windows. Originalmente, Windows no era más que una extensión gráfica para MS-DOS.[23]
El 13 de marzo de 1986, la compañía hizo una Oferta Pública de Venta, con un precio inicial de 21 dólares por acción. Al terminar el primer día, la acción ya tenía un valor efectivo de 28 dólares. En 1987, Microsoft lanzó su primera versión de OS/2 para OEMs.[24]
En 1989, Microsoft introdujo su principal paquete ofimático, Microsoft Office, un paquete de aplicaciones ofimáticas integradas, como Microsoft Word y Microsoft Excel, el cual debutó en Apple Macintosh en junio.[25][13] El 22 de mayo de 1990, salió al mercado Windows 3.0,[26] la nueva versión del sistema operativo, el cual disponía de nuevas funciones, una interfaz de usuario gráfica más racional y un mejorado modo protegido para el procesador Intel 386.[26]
En seis meses las ventas superaron los 2 millones de unidades.[27] Esto suponía que Windows ya generaba mayores beneficios que OS/2, por lo que la compañía decidió mover recursos desde OS/2 a Windows.[28] En los siguientes años OS/2 decayó, y Windows fue rápidamente favorecido como plataforma para PC.[29]
Durante la transición de MS-DOS hacia Windows, el éxito de Office permitió a la compañía tomar posición frente a las aplicaciones ofimáticas de la competencia, como WordPerfect y Lotus 1-2-3[30] Según la compañía Novell, propietaria durante un tiempo de WordPerfect, Microsoft usaba conocimiento no documentado del núcleo de MS-DOS y Windows para que Office funcionase mejor que los de las aplicaciones de la competencia. Mientras, Office se convertía en la suite ofimática dominante, con una cuota de mercado superior a la de sus competidores.[31]

En 1993, Microsoft publicó Windows NT 3.1,[27] un sistema operativo de negocios con la interfaz de Windows 3.1 pero con un núcleo totalmente diferente.[27] En 1995, Microsoft puso en venta Windows 95,[27] una nueva versión del sistema operativo insignia de la compañía con una interfaz de usuario completamente nueva; entre sus novedades se destacan el nuevo Menú Inicio, un explorador de archivos mejorado, compatibilidad del hardware plug-and-play y soporte mejorado para multimedia y juegos. La nueva versión de Windows permitirá además nombres largos de archivos y la multitarea prioritaria de 32 bits, que permite usar a la vez varios programas. En los 4 primeros días, se vendieron 1 millón de copias de Microsoft Windows 95.[32] En este mismo año, salió al mercado Internet Explorer[33] que venía incluido junto al paquete Windows 95 Plus! (o Windows Plus!), una nueva versión de Windows 95. Tras adquirir la licencia del navegador NCSA Mosaic perteneciente a Spyglass, modificó el navegador y lo transformó renombrándolo Internet Explorer.[34]
En marzo de 1995 salió Microsoft Bob,[35] una extensión de Windows 3.1 destinada al mercado doméstico que pretendía hacer más amigable el uso de la computadora, cambiando la interfaz por otro basado en objetos cotidianos (cajones, mesas, cuadros) y personajes a modo de asistentes (un perro, una pelota roja, etc.). A pesar de ser un rotundo fracaso,[35] muchos de sus conceptos fueron trasladados a otros programas de la compañía como, por ejemplo, los asistentes de ayuda del Office o las búsquedas de Windows XP. Es remarcable decir que Microsoft Bob fue desarrollado por Melinda Gates, y también que este fue su último proyecto en la compañía.
Desde 1995 hasta 2006: Internet y los problemas legales

A mediados de los 90, Microsoft inició una nueva expansión hacia las redes y el World Wide Web. El 24 de agosto de 1995, lanzó su principal servicio en línea y acceso a Internet, MSN (Microsoft Network),[36] con la intención de competir de forma directa con AOL (America Online). MSN se convirtió en la marca general de Microsoft para los servicios en línea.[37] La compañía continuó en su expansión hacia otros mercados. Ya en 1996, trabajó junto a la NBC para crear una nueva emisora de televisión por cable que ofreciera noticias y estuviera disponible en cualquier momento: la MSNBC.[38] Además, creó la revista Slate, que más tarde, el 21 de diciembre de 2004, sería adquirida por The Washington Post.[39] En noviembre del mismo año, Microsoft se introdujo en el mercado de los PDA en noviembre con Windows CE 1.0, una nueva versión hecha desde cero de su famoso sistema Windows, específicamente diseñado para sistemas con poca memoria y rendimiento, como pequeñas computadoras y equipos de mano. Más adelante, en 1997,[40] Internet Explorer 4.0 fue publicado para Mac OS y Windows, marcando el principio del fin de su competidor, Netscape Navigator.[41] En octubre, el Departamento de Justicia de los Estados Unidos archivó una moción de la Corte Federal por la que indicaban que había violado un acuerdo firmado en 1994, y exigía que se detuviera la venta de Internet Explorer junto a Windows tal y como se le obligaba a los fabricantes.[42]
A finales de 1997, Microsoft compra el servicio de webmail Hotmail (ahora Outlook.com)[43] que pasó a llamarse MSN Hotmail. Con esta compra, la compañía trató de hacer frente a AOL.[43]

1998 fue un año importante para Microsoft, Bill Gates designó a Steve Ballmer como presidente, sin embargo, Gates siguió manteniéndose en la presidencia del Consejo de Dirección de la empresa.[44] Windows 98 salió a la venta, la nueva versión de Windows era una actualización de Windows 95 que incorporaba nuevas características centradas en Internet y que era compatible con los nuevos tipos de dispositivos.[45] Un año después de la aparición de Windows 98, Microsoft lanza el 5 de mayo de 1999 Windows 98 SE, este nuevo sistema no era una actualización de Windows 98, sino un producto nuevo. Esta nueva versión corregía errores de anteriores versiones dándole mayor estabilidad, ampliaba su compatibilidad con los periféricos y con Windows NT y permitía la posibilidad de compartir una conexión a Internet por medio de la red local. También cabe destacar la inclusión de Internet Explorer 5, nueva versión del navegador. Por orden judicial, Microsoft se vio obligado a vender en algunas regiones una versión de este sistema operativo que diera opción para desinstalar Internet Explorer. Esto no era permitido en la versión anterior de Windows.[46][47]
En 1999, Microsoft pagó 5000 millones de dólares a la compañía de telecomunicaciones AT&T Corp para utilizar su sistema operativo Windows CE en dispositivos diseñados para ofrecer a los consumidores servicios integrados de televisión por cable, teléfono y acceso rápido a Internet.[48]
Ese mismo año, Microsoft desarrolla el programa de mensajería instantánea MSN Messenger, que tuvo un gran éxito en su lanzamiento. Con el lanzamiento de Windows Vista, MSN Messenger pasó a llamarse Windows Live Messenger.[49]
El 17 de febrero de 2000, nace Windows 2000,[52] entre sus novedades, destaca el Active Directory, que permitía trabajar a las organizaciones a nivel global, con todas sus máquinas,[53][54] la incorporación del Administrador de Dispositivos, Windows Media Player y aumentaba la compatibilidad de los juegos bajo Windows NT. Sin embargo, este sistema estaba pensado para uso profesional y no tuvo un uso tan extendido en los hogares como en los negocios.[52]
El 3 de abril, la justicia se pronunció en el caso de los Estados Unidos frente a Microsoft acusando a la compañía de practicar un "monopolio abusivo" y forzándola a dividir sus productos en 2 unidades separadas.[44] Esta sentencia dio un vuelco ante la corte federal de apelación, y fue resuelta por el Departamento de Justicia en 2001.[55]
Windows ME (Windows Millenium Edition) se pone a disposición del público el día 14 de septiembre del mismo año.[56] Windows ME sería el sustituto de Windows 98, sus principales novedades era la inclusión de la opción Restaurar Sistema, que permite devolver la configuración del equipo a un estado previo así como mejoras en cuanto a Internet.[57] El sistema no tuvo el éxito esperado.[57]
Este mismo año, Bill Gates, con el fin de poder centrarse en el desarrollo de nuevos productos y tecnologías, renunció como consejero delegado de la compañía siendo sustituido por Steve Ballmer.[58]
El 25 de octubre de 2001, Microsoft estrenó Windows XP.[59] La primera versión de Windows que combina características tanto de su línea para computadoras caseras como para los negocios. XP; abreviatura de "eXPeriencia"[60] introduce una nueva interfaz gráfica de usuario, el primer cambio de la interfaz desde 1995.[61][60] Windows XP, sin embargo, recibió críticas por la cantidad de fallos de seguridad que fueron encontrados y presentaba una menor compatibilidad con los dispositivos y algunos programas.[62][63][64] Aun así, el lanzamiento de Windows XP significó un nuevo concepto de sistema operativo para las computadoras domésticas. Windows XP es, actualmente, el sistema x86 más extendido del planeta, con unos 400 millones de copias vendidas. [65]

Más adelante, con el lanzamiento de Xbox el 8 de noviembre del mismo año,[66] Microsoft se introdujo en el mercado de las videoconsolas, un mercado dominado por Nintendo y Sony.[67]
La nueva solución empresarial de Microsoft se presentó el 24 de abril de 2003.[68] Dirigida a empresas, Windows Server 2003 era un 139% más rápido que su antecesor, Windows 2000 Server y un 200% frente a Windows NT 4.0.[68][69]
La compañía tropezó con más problemas legales en marzo de 2004 cuando se emprendieron acciones legales contra Microsoft por parte de la Unión Europea por abuso dominante del mercado, tras ser juzgada, Microsoft se vio en la obligación de comercializar nuevas versiones de su sistema Windows XP. Estas nuevas versiones no incluían a Windows Media Player y se conocieron con el nombre de Windows XP Home Edition N y Windows XP Professional N.[70][71]
2006 hasta 2010: Windows Vista, Windows 7 y Windows Phone
En el año 2006, Bill Gates anunció el inicio de un período de transición, su puesto de Jefe de Arquitectura de Software podría ser ocupado por Ray Ozzie,[72] aunque permanecería como presidente de la compañía, al frente de la Junta Directiva y como consejero en los proyectos claves.
Tras numerosos retrasos,[73][74][75] el 29 de enero de 2007 la compañía lanza oficialmente Windows Vista. Se sacaron al mercado 6 ediciones diferentes:[76]

- Home Basic: Pensada para hogares y usuarios con necesidades básicas.[76]
- Home Premium: Pensada para hogares, trae una nueva interfaz, Windows Aero, con efectos visuales mejorados y un escritorio 3D con la utilidad Windows Flip 3D, nuevas tecnologías de diagnóstico y mejora del rendimiento del sistema.[77]
- Business: Pensado para pequeñas empresas.[78]
- Ultimate: Combina las características de la edición Home Premium y la edición Business.[79]
- Enterprise: Ideada para grandes empresas que operen en redes globales, incluye una mayor compatibilidad con aplicaciones y diferentes idiomas, así como Windows BitLocker para la protección de datos.[80]
- Starter: Pensado para usuarios principiantes, es la edición menos completa de todas y la más simple. Se incluye en equipos de bajo costo y no se comercializa en la Unión Europea, Estados Unidos, Japón y Australia.[81]
A estas ediciones hay que sumarles las etiquetadas como N, que solo se distribuyen en Europa y que no incluyen el reproductor de Windows Media.[82] en general, la seguridad ha mejorado respecto a Windows XP, con herramientas como la protección de seguridad dinámica y Windows Defender. Además, Vista incluye un control parental de acceso a internet.[83] En cuanto a los fallos de seguridad, en los primeros 6 meses se han detectado menos fallos en Vista que en otros sistemas como XP.[84][85]
Junto con Windows Vista, salió a la venta la nueva versión de la suite ofimática de la compañía, Microsoft Office 2007. Entre sus novedades está la interfaz Ribbon, que sustituye las barras de herramientas y menús por pestañas.[86]
El 1 de febrero del 2008, Microsoft anunció su intención de comprar a uno de sus mayores competidores, Yahoo, por 44.600 millones de dólares en efectivo o 31 dólares por acción.[87] Esta oferta, llega en momentos difíciles para Yahoo, que recientemente anunció el despido del 7% de su plantilla para intentar reestructurar la empresa.[87] Desde Yahoo, se ha indicado el estudio de la oferta por parte de la Dirección de la empresa.[88] Poco después, Yahoo decidió no aceptar la propuesta por considerar que la oferta de Microsoft "subvalora enormemente a Yahoo".[89]
Acuerdo Yahoo!-Microsoft
Para competir directamente contra Google y tras un fracaso intento de compra de Yahoo! por parte de Microsoft en una OPA por un valor de 44.600 millones de dólares.[90] Las compañías anunciaron un acuerdo de 10 años. En este acuerdo, Microsoft recibirá un permiso exclusivo para integrar las tecnologías de búsqueda de Yahoo!, y también podrá utilizarla para sus propias plataformas de búsqueda. Bing será el motor de búsqueda exclusivo de los sitios de Yahoo! pero este último mantendrá la administración de las publicidades relacionadas. Sin embargo, no significa que la búsqueda realizada en Yahoo! se redirija a Bing. Yahoo de todos modos poseerá su experiencia de usuario en sus propiedades, incluida la búsqueda, pero los usuarios verán una nota que diga "Powered by Bing" en el fondo de los resultados de búsqueda.[91][92]
2011 a 2014: Rebranding, Windows 8, Surface, Outlook.com y Xbox One
.jpg.webp)
Seguido del lanzamiento de los teléfonos inteligentes con sistema operativo Windows, Microsoft se enfocó en un cambio de imagen de sus productos desde 2011 a 2012; el logo de la compañía, productos, servicios y el sitio web de Microsoft adoptaron el concepto del diseño Metro. En junio de 2011 en la conferencia anual de Taiwán Computex Microsoft mostró al público su nueva versión de Windows, un sistema operativo diseñado para computadores de escritorio, portátiles y tabletas. Una versión para desarrolladores (Developer Preview) fue lanzada en septiembre 13 del mismo año y el 31 de mayo de 2012 fue lanzada la versión de prueba.
Para el 26 de octubre de 2012, Microsoft lanzó Windows 8 junto con Microsoft Surface. Al año siguiente lanzó una gran actualización del sistema: Windows 8.1.
El 22 de noviembre de 2013, Microsoft lanzaría al mercado su nueva y tercera videoconsola de octava generación de la marca Xbox, la Xbox One, en la cual comenzara a comercializar en 13 países como en Reino Unido, Estados Unidos, Irlanda, Canadá, Alemania, España, Francia, Italia, Austria, Brasil, México, Australia y Nueva Zelanda. Más tarde a inicios del año 2014 estará a la venta en el resto de los mercados.[93]
El 15 de septiembre de 2014, Microsoft adquirió Mojang, (empresa creadora del popular juego Minecraft) por 2,500 millones de dólares.
2015-2020: Unificación, Windows 10, HoloLens y Microsoft Edge

El 21 de enero de 2015, Microsoft anunció el lanzamiento de su primera pizarra interactiva, Microsoft Surface Hub. El 29 de julio de 2015, se lanzó Windows 10, con su hermano servidor, Windows Server 2016, lanzado en septiembre de 2016. En el primer trimestre de 2015, Microsoft fue el tercer mayor fabricante de teléfonos móviles, vendiendo 33 millones de unidades (7.2% de todas). Si bien una gran mayoría (al menos el 75%) de ellos no ejecuta ninguna versión de Windows Phone (Gartner no clasifica esos otros teléfonos como teléfonos inteligentes), en el mismo período de tiempo se fabricaron 8 millones de teléfonos inteligentes con Windows (2.5% de todos los teléfonos inteligentes) por todos los fabricantes (pero principalmente por Microsoft). La participación de Microsoft en el mercado de teléfonos inteligentes de Estados Unidos. En enero de 2016 fue de 2.7%. Durante el verano de 2015, la compañía perdió $ 7.6 mil millones relacionados con su negocio de telefonía móvil, despidiendo a 7.800 empleados.
El 1 de marzo de 2016, Microsoft anunció la fusión de sus divisiones de PC y Xbox, y Phil Spencer anunció que las aplicaciones de la Plataforma Universal de Windows (UWP) serían el foco para los juegos de Microsoft en el futuro. El 24 de enero de 2017, Microsoft presentó Intune for Education en la conferencia de tecnología educativa BETT 2017 en Londres. Intune for Education es un nuevo servicio de administración de dispositivos y aplicaciones basado en la nube para el sector educativo. En mayo de 2016, la compañía anunció que despedía a 1850 trabajadores y asumía un cargo por deterioro y reestructuración de $ 950 millones. En junio de 2016, Microsoft anunció un proyecto llamado Microsoft Azure Information Protection. Su objetivo es ayudar a las empresas a proteger sus datos a medida que se mueven entre servidores y dispositivos. En noviembre de 2016, Microsoft se unió a la Fundación Linux como miembro Platinum durante el Connect de Microsoft; evento desarrollador en Nueva York. El costo de cada membresía Platinum es de US $ 500,000 por año. Sin embargo, algunos analistas consideraron esto impensable diez años antes, ya que en 2001 el entonces CEO Steve Ballmer llamó a Linux "cáncer". Microsoft planeó lanzar una vista previa de Intune for Education "en las próximas semanas", con disponibilidad general programada para la primavera de 2017, con un precio de $ 30 por dispositivo, o mediante acuerdos de licencia por volumen.
En julio de 2017, Microsoft anuncia una reestructuración de 3000 despidos para centrarse en los servicios de gestión de datos y abandonar definitivamente el sistema operativo para dispositivos móviles.[94]
En enero de 2018, Microsoft parchó Windows 10 para tener en cuenta los problemas de CPU relacionados con la violación de seguridad Meltdown de Intel. El parche provocó problemas con las máquinas virtuales de Microsoft Azure que dependen de la arquitectura de CPU de Intel. El 12 de enero, Microsoft lanzó PowerShell Core 6.0 para los sistemas operativos macOS y Linux. En febrero de 2018, Microsoft eliminó el soporte de notificaciones para sus dispositivos Windows Phone, lo que efectivamente finalizó las actualizaciones de firmware para los dispositivos descontinuados. En marzo de 2018, Microsoft retiró Windows 10 S para cambiarlo a un modo para el sistema operativo Windows en lugar de un sistema operativo separado y único. En marzo, la compañía también estableció pautas que censuran a los usuarios de Office 365 del uso de malas palabras en documentos privados. En abril de 2018, Microsoft lanzó el código fuente para el Administrador de archivos de Windows bajo la Licencia MIT para celebrar el 20 aniversario del programa. En abril, la compañía expresó su voluntad de adoptar iniciativas de código abierto al anunciar Azure Sphere como su propio derivado del sistema operativo Linux. En mayo de 2018, Microsoft se asoció con 17 agencias de inteligencia estadounidenses para desarrollar productos de computación en la nube. El proyecto se denomina "Gobierno de Azure" y tiene vínculos con el programa de vigilancia de la Infraestructura de Defensa de la Empresa Conjunta (JEDI). El 4 de junio de 2018, Microsoft anunció oficialmente la adquisición de GitHub por $ 7,5 mil millones, un acuerdo que se cerró el 26 de octubre de 2018. El 10 de julio de 2018, Microsoft reveló la plataforma Surface Go al público. Más adelante en el mes, convirtió Microsoft Teams a gratis. En agosto de 2018, Microsoft lanzó dos proyectos llamados Microsoft AccountGuard y Defending Democracy. También dio a conocer la compatibilidad de Snapdragon 850 para Windows 10 en la arquitectura ARM.
.jpg.webp)
En agosto de 2018, Toyota Tsusho inició una asociación con Microsoft para crear herramientas de cultivo de peces utilizando el paquete de aplicaciones Microsoft Azure para tecnologías de Internet de las cosas (IoT) relacionadas con la gestión del agua. Desarrollado en parte por investigadores de la Universidad de Kindai, los mecanismos de la bomba de agua utilizan inteligencia artificial para contar la cantidad de peces en una cinta transportadora, analizar la cantidad de peces y deducir la efectividad del flujo de agua a partir de los datos que proporcionan los peces. Los programas informáticos específicos utilizados en el proceso pertenecen a las plataformas Azure Machine Learning y Azure IoT Hub. En septiembre de 2018, Microsoft suspendió Skype Classic. El 10 de octubre de 2018, Microsoft se unió a la comunidad Open Invention Network a pesar de tener más de 60.000 patentes. En noviembre de 2018, Microsoft acordó suministrar 100.000 auriculares Microsoft HoloLens al ejército de los Estados Unidos para "aumentar la letalidad al mejorar la capacidad de detectar, decidir y participar antes que el enemigo". En noviembre de 2018, Microsoft presentó Azure Multi-Factor Authentication para Microsoft Azure. En diciembre de 2018, Microsoft anunció Project Mu, una versión de código abierto del núcleo de la Interfaz de firmware extensible unificada (UEFI) que se utiliza en los productos Microsoft Surface e Hyper-V. El proyecto promueve la idea de Firmware como Servicio. En el mismo mes, Microsoft anunció la implementación de código abierto de Windows Forms y Windows Presentation Foundation (WPF) que permitirá un mayor movimiento de la empresa hacia el lanzamiento transparente de marcos clave utilizados en el desarrollo de aplicaciones y software de escritorio de Windows. Diciembre también vio a la compañía discontinuar el proyecto de Microsoft Edge a favor de los backends de Chromium para sus navegadores.
20 de febrero de 2019 Microsoft Corp dijo que ofrecerá su servicio de seguridad cibernética AccountGuard a 12 nuevos mercados en Europa, incluidos Alemania, Francia y España, para cerrar las brechas de seguridad y proteger a los clientes en el espacio político de la piratería. En febrero de 2019, cientos de empleados de Microsoft protestaron por la ganancia de guerra de la compañía de un contrato de $ 480 millones para desarrollar auriculares de realidad virtual para el Ejército de los Estados Unidos.
18 de diciembre de 2020 Microsoft anuncia que empezará una nueva línea de microprocesadores[95] creada por la compañía. Estos procesadores son creados para reemplazar los actuales Intel en la gama Surface y en los servidores Azure. Este nuevo cambio en el desarrollo de Microsoft está afectando gravemente a Intel dejando una pérdida de ventas bastante grande.
2020 - presente: Adquisiciones, Xbox Series X/S y Windows 11
.jpg.webp)
El 15 de enero de 2020, Microsoft lanzó la versión en Chromium de Microsoft Edge El 26 de marzo de 2020, Microsoft anunció que iba a adquirir Affirmed Networks por alrededor de $ 1.35 mil millones. Debido a la pandemia de COVID-19, Microsoft cerró todas sus tiendas minoristas por más de un año debido a problemas de salud. El 22 de julio de 2020, Microsoft anunció planes para cerrar su servicio Mixer, planeando trasladar a los socios existentes a Facebook Gaming. El 31 de julio de 2020, se informó que Microsoft estaba en conversaciones para adquirir TikTok después de que la administración de Trump ordenara a ByteDance vender la propiedad de la aplicación a los EE. UU. El 3 de agosto de 2020, después de la especulación sobre el acuerdo, Donald Trump declaró que Microsoft podría comprar la aplicación, sin embargo, debería completarse antes del 15 de septiembre de 2020 y que el Departamento del Tesoro de los Estados Unidos debería recibir una parte si fuera a irse a través. El 5 de agosto de 2020, Microsoft detuvo su prueba de transmisión de juegos xCloud para dispositivos iOS. Según Microsoft, el futuro de xCloud en iOS sigue sin estar claro y potencialmente fuera de las manos de Microsoft. Apple ha impuesto un límite estricto a los "clientes de escritorio remoto", lo que significa que las aplicaciones solo pueden conectarse a un dispositivo anfitrión o consola de juegos propiedad del usuario. El 21 de septiembre de 2020, Microsoft anunció su intención de adquirir ZeniMax Media empresa matriz de Bethesda Softworks por aproximadamente $ 7.5 mil millones, y se espera que el acuerdo se produzca en la segunda mitad del año fiscal 2021. El 9 de marzo de 2021, se finalizó la adquisición y ZeniMax Media pasó a formar parte de la división Xbox Game Studios de Microsoft. El 22 de septiembre de 2020, Microsoft anunció que tenía una licencia exclusiva para usar el generador de lenguaje de inteligencia artificial GPT-3 de OpenAI. La versión anterior de GPT-3, llamada GPT-2, fue noticia por ser "demasiado peligrosa para publicar" y tenía numerosas capacidades, incluido el diseño de sitios web, la prescripción de medicamentos, la respuesta a preguntas y la redacción de artículos. El 10 de noviembre de 2020, Microsoft lanzó las consolas de videojuegos Xbox Series X y Xbox Series S.
El 12 de abril de 2021, Microsoft anunció que adquirirán Nuance Communications por $19,700 millones de dólares. El CEO de Nuance, Mark Benjamín, estará dentro de la compañía. La compra de Nuance sería la segunda adquisición más grande para Microsoft, después de LinkedIn por 26,000 mil millones de dólares. El 27 de abril, en parte debido a las sólidas ganancias trimestrales impulsadas por la pandemia de COVID-19, la valoración de Microsoft llegó a cerca de $ 2 billones. La creciente necesidad de trabajo remoto y educación a distancia impulsó la demanda de servicios de computación en la nube y aumentó las ventas de juegos de la compañía. El 24 de junio, Microsoft anuncia Windows 11 durante un livestream, esto provocó una confusión después de que Microsoft anteriormente anunciara que Windows 10 sería la última versión del sistema operativo. Windows 11 Se lanzó el 5 de octubre de 2021. El 7 de septiembre de 2021 Microsoft anuncia la adquisición de Clipchamp, una start-up australiano creadora de un editor de videos en línea del mismo nombre, en su comunicado de prensa indican que desean conocer el mercado de los creadores de contenido. En octubre de 2021, Microsoft anunció que comenzó a implementar la compatibilidad con el cifrado de extremo a extremo (E2EE) para las llamadas de Microsoft Teams con el fin de asegurar la comunicación comercial mientras se usa el software de videoconferencia. Los usuarios pueden asegurarse de que sus llamadas estén encriptadas y pueden utilizar un código de seguridad que ambas partes en una llamada deben verificar en los extremos respectivos. El 7 de octubre, Microsoft adquirió Ally.io, un servicio de software que mide el progreso de las empresas frente a los OKR. Microsoft planea incorporar Ally.io en su familia Viva de productos de experiencia para empleados.
El 18 de enero de 2022, Microsoft anunció la adquisición del desarrollador y holding de videojuegos estadounidense Activision Blizzard en un acuerdo en efectivo con un valor de $ 68 700 millones. Activision Blizzard ha sido el productor de franquicias, que incluyen, Warcraft, Diablo, Call of Duty, StarCraft, Candy Crush Saga, Crash Bandicoot, Spyro The Dragon, Skylanders, Overwatch, entre otras. Activision Blizzard y Microsoft publicaron declaraciones diciendo que la adquisición era para beneficiar a sus negocios en el metaverso, muchos vieron la adquisición de estudios de videojuegos por parte de Microsoft como un intento de competir contra Meta Platforms, con TheStreet refiriéndose a Microsoft queriendo convertirse en "el Disney del metaverso". Microsoft no ha publicado declaraciones sobre las controversias legales recientes de Activision con respecto al abuso de los empleados, pero los informes han alegado que el director ejecutivo de Activision, Bobby Kotick, uno de los principales objetivos de la controversia, dejará la empresa después de que finalice la adquisición. Se espera que el acuerdo se cierre a mediados de 2023 seguido de una revisión de la Comisión Federal de Comercio de EE. UU y de otras reguladoras a nivel internacional.
Microsoft reportó su crecimiento en ingresos más lento en 5 años en el tercer trimestre de 2022.[96] La fortaleza del dólar y la disminución en las ventas de computadoras personales son los principales motivos detrás de esta desaceleración. Como resultado, los ingresos netos disminuyeron en un 14%.[97]
En diciembre de 2022, Microsoft anunció un nuevo acuerdo de 10 años con la Bolsa de Valores de Londres para productos que incluyen Microsoft Azure; Microsoft adquirió ~4% de esta última empresa como parte del trato.[98]
En enero de 2023, el director ejecutivo Satya Nadella anunció que Microsoft despediría a unos 10 000 empleados.[99] El anuncio se produjo un día después de organizar un concierto de Sting para 50 personas, incluidos ejecutivos de Microsoft, en Davos, Suiza.[100]
El 23 de enero de 2023, Microsoft anunció un nuevo acuerdo de inversión multianual y multimillonario con OpenAI, desarrollador de ChatGPT.[101]
El 13 de octubre de 2023, Microsoft cerró la compra de Activision Blizzard por 68.700 millones de dólares, siendo ahora el nuevo propietario de Call of Duty, World of Warcraft y Diablo.[102]
Otros productos
Junto a Windows y Office, Microsoft cuenta con una amplia gama de productos entre los que destacan:
- Microsoft Quantum Development Kit, lenguaje de programación en Q#.
- Biztalk Server: Automatización y gestión de procesos empresariales.[103]
- Exchange: Servidor de correo electrónico que incluye además un servicio de mensajería y un calendario. Una de sus características más importantes es su integración con Microsoft Office.[104]
- Internet Security and Acceleration Server (ISA): Servidor firewall corporativo, multicapa y caché.[105]
- Operations Manager: Monitorización de sistemas Windows Server y aplicaciones.NET.[106]
- Sharepoint Portal Server: Integrada en Office, proporciona herramientas para la colaboración, administración de contenido e implementación de procesos empresariales.[107]
- SQL Server: Plataforma de base de datos que ofrece herramientas de administración de datos empresariales.[108]
- Systems Management Server: Gestión de sistemas (inventarios, control remoto, distribución de software...).[109]
- Microsoft Project: Administrador de proyectos empresariales.[110]
- Microsoft Security Essentials: Antivirus gratuito, conocida anteriormente como Morro.
- Microsoft Visual Studio, que incluye Visual Basic, Visual C++, Visual C#, Visual J#... Proporciona herramientas para desarrolladores de aplicaciones informáticas.[111]
- Microsoft Internet Explorer: Navegador web descontinuado, cuenta con versiones para los sistemas operativos Windows, Apple Macintosh y Solaris Unix. Fue reemplazado por Microsoft Edge en 2015.[112]
- Microsoft Edge: Navegador web, cuenta con versiones para los sistemas operativos Windows, macOS y Linux. Anteriormente utilizaba EdgeHTML. En 2019, Microsoft lo modificó para que use Blink.[113]
- Microsoft Xbox (y sus sucesores Xbox 360 y Xbox One): Videoconsola de sexta, séptima y octava generación respectivamente.
- Microsoft PixelSense: Permite el manejo de contenidos digitales con los movimientos de las manos.
- Skype: Permite realizar llamadas VoIP, llamadas y Videollamada. Disponible para móviles, tabletas y ordenadores.[114]
- Campaign Cloud: Plataforma construida con la computación de la nube para campañas políticas en línea.
- Outlook: Aplicación para enviar correos electrónicos de la suite de Office su origen se remonta a 1989 la versión más reciente es de 2016
Productos descontinuados
- Zune: Reproductor de música digital.
- Windows Live Messenger: Cliente de mensajería instantánea, anteriormente llamado Windows MSN Messenger.[115]
- Microsoft Encarta Enciclopedia electrónica, que se distribuye tanto desde una web como desde un programa.[116][117]
- Windows Phone fue sustituido por Windows 10 Mobile: Sistema operativo para teléfonos inteligentes y PDAs.[118]
- Microsoft Works: Proporciona herramientas de productividad casera, incluye un editor de texto, una hoja de cálculo, un gestor de bases de datos y un planificador de proyectos.[119]
- Microsoft Digital Image: Programa de retoque fotográfico.[120]
Divisiones
Office Experience Group

La División de Office Experience Group (OXO) se encarga en el desarrollo de la suite de ofimática Microsoft Office. Microsoft Office incluye varios programas, entre los que destacan Word (procesador de textos), Access (aplicación para base de datos), Excel (hoja de cálculo), Outlook (agenda electrónica), frecuentemente usado con Exchange Server), PowerPoint (software de presentación de diapositivas) y Publisher (realización de diferentes publicaciones). A partir de la versión 2003, se incluyen nuevos programas como Visio, Project, MapPoint, InfoPath y OneNote.[121] Cabe destacar que, anterior al desarrollo de Excel, Microsoft ya comercializaba un programa de hojas de cálculo llamado Multiplan para el sistema operativo CP/M.[14]
La división se centra en el desarrollo de aplicaciones para gestiones empresariales. Fue creada en el año 2001 tras la adquisición de la empresa Great Plains, empresa de software.[122] Tras esto, Microsoft adquirió Navision para tener una entrada similar en Europa.[123] El resultado de esta operación fue la publicación en 2006 Microsoft Dynamics NAV, software Planificación de recursos empresariales de planificación de recursos desarrollado inicialmente por Navision, empresa que además comercializaba las aplicaciones Axapta y Solomon, orientadas a mercados similares. Todas estas aplicaciones se combinaron dentro de su software ERP.[124]
Dentro de esta división, se encuentra la Mac Business Unit (MBU),[125] la división de Microsoft encargada del desarrollo de programas para la plataforma Mac OS X, por ejemplo, Office para Mac.
División Windows and Devices
Anteriormente con el nombre de Retail and Compusition[126] (en inglés, Platform Products and Services Division)[127] produce el producto estrella de la compañía, Windows. Además, es la encargada del servicio MSN.
También desarrolla Microsoft Visual Studio, el conjunto de aplicaciones y herramientas de programación de la compañía. El producto se caracteriza por su fácil unión con las APIs de Windows, aunque debe ser configurado especialmente en el caso de que sea usado con librerías que no son de Microsoft. La versión actual es Visual Studio 2012. La versión anterior, Visual Studio 2010 tuvo un gran desarrollo respecto a sus predecesores, Visual Studio.Net 2003, nombrado posteriormente a .NET initiative, una iniciativa de Marketing que cubre un conjunto de tecnologías.
La División también se enfoca en la producción de hardware, creando productos como Microsoft HoloLens con el software de Windows Holographic, además de fabricar ratones, teclados, gamepads, la línea de tabletas Surface y de la línea de productos de Xbox.
El 5 de febrero de 2020 Microsoft anuncia la fusión de las divisiones Retail and Compusition y de Device and Entertainment reestructurándose internamente nombrándose Windows and Devices quien será dirigido por Panos Panay con el propósito de agilizar el desarrollo de los productos a largo plazo, manteniendo el rol de desarrollo de los próximos sistemas operativos Windows y de las próximas versiones de Microsoft Surface.[128]
LinkedIn Corporation
Es una división de Microsoft, adquirida desde el 13 de junio de 2016. La división es una comunidad social destacada por su red social del mismo nombre, enfocándose hacia las empresas, negocios y el empleo. Permitiendo al usuario tener la necesidad de navegar en diferentes perfiles empresariales encontrando los puestos de trabajo que más dese, también permite buscar perfiles de diferentes usuarios. Sin embargo, la corporación también ofrece herramientas digitales en línea para estudiantes y empleados de oficina con sus filiales Lynda.com, SlideShare y Connectifier.
Skype Technologies
La división Skype es una empresa luxemburguesa conocido por desarrollar la aplicación que utiliza el mismo nombre de la empresa, mostrando la capacidad de comunicarse a base de texto, audio, y vídeo a través de Internet (VoIP). La empresa fue adquirida por Microsoft el 10 de mayo de 2011, formando parte de las divisiones de la corporación.
Microsoft Gaming
La propia compañía desarrolla y publica sus propios videojuegos tanto para las videoconsolas Xbox como para Windows, con la ayuda de su principal filial Xbox Game Studios, así como de ZeniMax Media y Activision Blizzard.[129] Algunos juegos destacados producidos por Microsoft son Age of Empires, Banjo-Kazooie, Battletoads, Bilnx, Crackdown, Fable, Forza Motorsport, Gears of War, Halo, Killer Instinct, Minecraft, Ori, Perfect Dark, Zoo Tycoon, State of Decay, Solitario Microsoft y Microsoft Flight Simulator (simulador de vuelo) entre otros títulos.
Microsoft Press

Microsoft Press es el brazo editorial de Microsoft, la publicación de libros por lo general se ocupa de las distintas tecnologías de Microsoft actual. Microsoft Press presentó por primera vez los libros El Libro de Apple Macintosh Cary Lu y reflexiones para el IBM PC por Peter Norton en 1984 en la Costa Oeste Computer Faire. El editor fue a liberar libros reconocibles por otros autores como Charles Petzold, Steve McConnell, Mark Russinovich y Jeffrey Richter. Microsoft Press distribuye sus títulos a través de la Safari Books Online e-servicio de referencia.
Microsoft Mobile (2014 - 2016)
Microsoft Mobile fue una división de Microsoft, con sede en Finlandia, dedicada al diseño y fabricación de teléfonos móviles. Comercializa la gama Lumia. Tiene su origen en la compra por parte de Microsoft de la división de Dispositivos y Servicios de Nokia, completada el 25 de abril de 2014.[130] En octubre de 2017 fue cerrado la división tras las bajas ventas del producto Lumia.
Cultura de negocios

Redmond recluta a jóvenes universitarios desarrolladores de software y los mantiene en la empresa. La toma de decisiones se lleva a cabo por desarrolladores. Se podría decir que los desarrolladores de software en Microsoft están considerados como las "estrellas" de la compañía, mientras que en otras empresas como en IBM, estas son los agentes de venta.[131][132]
Microsoft realiza pruebas a los productos que fabrica en situaciones reales.[133] La compañía es también conocida por su proceso de contratación, llamado "Microsoft interview" («entrevista de Microsoft»), este proceso ha sido imitado por otras compañías.[134] Por diversión, Microsoft acoge en el Campus de Redmond el rompecabezas de Microsoft, un juego de competición en el que varios equipos compiten para resolver una serie de puzles.[135]

En 2006, los empleados de Microsoft, sin incluir a Bill Gates, donaron cerca de 2500 millones de dólares a ONGs, convirtiendo a la compañía en la primera del mundo en donaciones por empleado.[136] En Estados Unidos, Microsoft iguala las donaciones que, hechas por sus empleados, en total, anualmente dona cerca de 12 mil millones de dólares.[137] En 2004, Bill Gates encabezó la lista de los mayores filántropos del mundo, donando cerca de 30 mil millones de dólares.[138] En el año 2006, Gates y su esposa, Melinda Gates, fueron galardonados con el Premio Príncipe de Asturias a la Cooperación Internacional, el jurado valoró "el ejemplo que representan de generosidad ante los males que asuelan el mundo".[139]
Cultura de usuario

En Microsoft Developer Network (o MSDN) se encuentran disponibles referencias técnicas para desarrolladores y artículos de varias revistas de Microsoft como Microsoft Systems Journal. MSDN además permite la suscripción para usuarios y compañías. Existen además suscripciones más caras que ofrecen acceso a versiones beta antes de su publicación.[141][142] En años recientes, Microsoft lanzó un sitio web para la comunidad de desarrolladores y usuarios llamado Channel9, con herramientas modernas como un foro y una wiki.[143] Otra web que proporciona diariamente videos y otros servicios, On10.net, fue publicada el 3 de marzo de 2006.[144]
La mayor parte del soporte técnico que ofrece Microsoft se hace a través de grupos de noticias de Usenet. Existen varios grupos de noticias para cada producto de la empresa, y a menudo están supervisados por empleados de la compañía.[145] Los usuarios que colaboran y ayudan pueden ser elegidas por otros usuarios o empleados de Microsoft para que se les conceda el estatus de Microsoft Most Valuable Professional (MVP), estos usuarios tienen además posibilidades de ganar premios u otros beneficios.[146][147]
Campus de Redmond

La sede principal de Microsoft se encuentra en la ciudad de Redmond, a 21 kilómetros de Seattle. En ella se encuentra el Campus de Redmond de Microsoft, un complejo de más de 80 edificios donde se encuentran sus trabajadores, entre los que se encuentran, junto a programadores; empleados de limpieza, jardineros y cocineros, entre otros. El Campus cuenta con oficinas, viviendas, un museo, un paseo conmemorativo de cada producto lanzado por la empresa y un lago llamado "Bill" en honor a Gates. En total en estas instalaciones viven cerca de 45.000 personas.[148][131]
La vida en el Campus se rige por unas normas estrictas, como la prohibición de fumar dentro del edificio y a menos de diez metros de la entrada y en cuanto a la distribución de los despachos, los despachos que estén cerca de la ventana son reservados para los trabajadores con más experiencia, los interiores quedan para los que tengan menos experiencia. También se permite a los trabajadores personalizar sus habitaciones, pero se prohíbe pintar las paredes, ya que son frecuentes los traslados de habitaciones.[131]
Asuntos corporativos
Estructura corporativa
La empresa es dirigida por un Consejo de administración compuesto por diez personas, la mayoría de ellas no guarda relación directa con ella. Los actuales miembros de la junta directiva son: Steve Ballmer, James Cash, Dina Dublon, Bill Gates, Raymond Gilmartin, Reed Hastings, David Marquardt, Charles Noski, Helmut Panke, y Jon Shirley.[149] Los diez miembros de la junta directiva son elegidos cada año en la junta de accionistas, y los que no obtienen una mayoría de votos debe presentar una renuncia al Consejo, que posteriormente debe elegir si acepta o no la dimisión. Hay cinco comisiones dentro de la junta que supervisan cuestiones más específicas. Estos comités incluyen el Comité de Auditoría, que se ocupa de las cuestiones de la contabilidad con la empresa incluida la auditoría y presentación de informes, la Comisión de Compensación, que aprueba la compensación recibida por el presidente y los empleados de la empresa, el Comité de Finanzas, que se ocupa de los asuntos financieros, como proponer las fusiones y adquisiciones, El Comité de Nombramientos y Gobernanza, que se ocupa de diversas cuestiones de las empresa, en particular el nombramiento de la junta directiva y el Comité de Cumplimiento Antimonopolio, que trata de impedir las prácticas de la compañía de violar las leyes antimonopolio.[150][151]

Existen otros aspectos en la estructura organizativa de Microsoft. Para asuntos globales existe el equipo ejecutivo, compuesto por dieciséis funcionarios de la empresa en todo el mundo, que se encargan de diversas funciones. Además del equipo ejecutivo está también el Consejo de Personal Corporativo, que se ocupa de todas las funciones claves del personal de la empresa, incluyendo la aprobación de las políticas corporativas. Otros ejecutivos son el presidentes y vicepresidentes de las distintas divisiones de productos, los dirigentes de la sección de marketing, y el Gerente de Informática, entre otros.[152][153]
Acciones
Cuando la compañía lanzó el 13 de marzo de 1986 su Oferta Pública de Venta, el precio de las acciones fue de 21 dólares por acción.[154][155] Al cierre del primer día, las acciones habían cerrado en 28 dólares.[155] El cierre inicial y subsiguiente aumento en los años siguientes convirtió en millonarios a varios de sus empleados que poseían acciones de la empresa.[156][157][158] El precio de las acciones llegó a su máximo en 1999, con un valor en torno a los 119 dólares por acción. La empresa sin embargo dejó de ofrecer dividendos hasta el año 2003.[156][155] A partir de ese año, el valor de las acciones ha ido cayendo hasta situarse en 25,90 dólares (noviembre de 2010).[159]
Diversidad
Microsoft ha recibido diversos reconocimientos por sus políticas contra la discriminación por orientación sexual, en el año 2001, la agrupación Los Angeles Gay & Lesbian Center galardonó a Microsoft con el premio Corporate Vision Award, que es otorgado anualmente a la persona u organización que destaque en su apoyo a los homosexuales.[160]
En 2005, Microsoft recibió una calificación de 100% en el "Índice de Igualdad Corporativa" de la Campaña de Derechos Humanos, una clasificación de las empresas según sus políticas en materia LGBT(lesbianas, gais, bisexuales y transexuales). Esta calificación se ha obtenido en parte gracias a la labor del grupo Gay and Lesbian Employees at Microsoft (empleados gais y lesbianas de Microsoft), conocido con las siglas de GLEAM, Microsoft introdujo en sus políticas contra la discriminación la libertad de género y condicións en abril de 2005. Experimentando un aumento en su calificación desde el 86% en 2004 hasta el 100% en 2005.[cita requerida] En el mismo informe del año 2006, Microsoft consiguió por segundo año consecutivo la calificación de 100.[161][162]
En abril de 2005, Microsoft recibió críticas por retirar el apoyo a Washington del proyecto de ley HB 1515, que ampliaba las leyes contra la discriminación a las personas por su orientación sexual. Microsoft fue acusado de ceder a las presiones locales del pastor evangélico Ken Hutcherson, que se reunió con un alto ejecutivo de la empresa amenazándole con boicotear los productos de la compañía. Microsoft reveló que estaba pagando al evangélico conservador Ralph Reed de la compañía Century Strategies 20000 dólares al mes.[163] Más de 2000 empleados firmaron una petición pidiendo a Microsoft el restablecimiento del apoyo al proyecto de ley.[164] Bajo estas duras críticas desde dentro y fuera de Microsoft, se decidió apoyar el proyecto de ley de nuevo en mayo de 2005.[165][166][167]
Microsoft contrata a trabajadores tanto extranjeros como nacionales, y se declara en contra de las limitaciones sobre los visados H1B; que permiten a las empresas de los Estados Unidos contratar trabajadores extranjeros. Bill Gates denuncia que las limitaciones al visado H1B hacen difícil contratar empleados para la compañía.[168][169]
Logotipos y eslóganes
En 1982, Microsoft estrenó logotipo, llamado "Bibblet", que se caracterizaba por tener una letra "O" extravagante.[170]
En 1987, Microsoft adoptó su anterior logotipo, llamado el "Pacman Logo" y diseñado por Scott Baker.[171][172][173] A este logotipo se le añadió, desde el año 1992 hasta el 2002, el eslogan "Where do you want to go today?" (¿Hasta dónde quieres llegar hoy?).[174][175] Ya en el año 2005, se ha añadido el eslogan "Your potential, our passion" ("Tu potencial, nuestra pasión"), al logotipo de la compañía.[176]
.svg.png.webp)
El 23 de agosto de 2012, Microsoft reveló su nuevo logotipo que consiste en 4 cuadrados de colores rojo, verde, azul y amarillo; haciendo alusión al anterior logo de Windows y a la vez a la nueva interfaz que se viene aplicando a sus productos; representando el rojo a Office, el azul a Windows, el verde a Xbox, y el amarillo a Bing. A su costado, la palabra Microsoft en tipo de letra Segoe UI.
Críticas y controversias
Desde 1980, Microsoft ha sido objeto de controversia en la industria informática. Sus tácticas de negocios han sido objeto de crítica, a menudo descritas por la propia empresa con el lema de "Adoptar, extender y extinguir". Microsoft inicialmente adopta un estándar o producto, para después producir versiones de sus productos incompatibles con el estándar, que termina extinguiéndose e impide a la competencia utilizar la nueva versión del producto.[177] Estas tácticas han dado lugar a que diversas empresas y gobiernos interpongan demandas contra la empresa, en general, fue demandada varias veces.[178][179][180][181][182]
Microsoft ha sido llamada como una "mano de acero en guante de seda", en referencia a las acusaciones a la empresa por el trabajo realizado por sus empleados ya que este puede ser perjudicial para la salud. Esta descripción se usó por primera vez en un artículo de la revista Seattle Times en el año 1989 y posteriormente ha sido empleada por empleados de Microsoft para describir a la compañía.[183][184]
Los partidarios del software libre se muestran preocupados por la formación de la Trusted Computing Platform Alliance (TCPA), formada por un grupo de empresas entre las que destacan Microsoft e Intel que ha impulsado, alegando que de esta forma se producirá un aumento de la seguridad y privacidad en la computadora de los usuarios, una estrategia denominada Trusted Computing. La TCPA ha sido vista por sus detractores como un medio para permitir a los desarrolladores de software para imponer algún tipo de restricción en su software.[cita requerida]
Las grandes corporaciones de los medios de comunicación (incluyendo las compañías cinematográficas y de la industria discográfica) junto con compañías de computadoras tales como Microsoft e Intel, están planificando hacer que su computadora los obedezca a ellos en vez de a usted.
Los detractores de Microsoft también discrepan con la promoción de la Gestión de derechos digitales (DRM) y el Coste total de propiedad (CTP). La Gestión de los derechos digitales es una tecnología que permite a los proveedores de contenido a imponer restricciones a los métodos y a la forma en que sus productos son usados. Los detractores del DRM sostienen que esta tecnología puede infringir el uso legítimo y de otros derechos, Dado que restringe actividades legales como la remezcla o la reproducción de material para su uso en presentaciones de diapositivas.[186]
Críticas más recientes están relacionadas con los derechos de autor (véase el Caso Pónosov) y la censura de Internet en la República Popular China.
Microsoft, junto a otras empresas como Google, Yahoo, Cisco, AOL y Skype entre otras, colaboraron con el gobierno de China implementando un sistema de censura.[187][188] Organizaciones en defensa de los derechos humanos como Human Rights Watch (HRW) y Reporteros sin fronteras han criticado[189] a estas compañías y considerando como irónico que estas empresas cuya existencia depende de la libertad de información tomen actitudes censoras.
Microsoft fue señalada, entre otras compañías desarrolladoras de productos de tecnología informática de punta, como una de las involucradas dentro del programa de vigilancia electrónica de alto secreto (Top Secret) PRISM, a cargo de la Agencia de Seguridad Nacional (NSA) de los Estados Unidos, según los informes y documentos filtrados por el ex informante y empleado de la Agencia Central de Inteligencia (CIA), Edward Snowden en junio de 2013 (véase datos acerca de la vigilancia mundial).[190][191]
En 2014, la privacidad de Microsoft se puso en entredicho, la SEA (Syrian Electronic Army) filtró un documento donde se mostraban los pagos que había recibido Microsoft por venderle datos de usuarios al FBI, esta filtración hizo saltar la polémica entre los internautas, además, se le sumaba el reconocimiento por parte de Microsoft de haber leído el correo Hotmail de un exempleado sin tener una orden judicial.[cita requerida]
En este último caso, se acusó también a Microsoft de hipócrita por realizar este tipo de prácticas, ya que tiene varias campañas contra Google con su Gmail debido a que esta tiene robots encargados de buscar palabras claves para mostrar publicidad y así mantener el servicio. Aun así, casi todas las grandes empresas de Internet se reservan el derecho de leer el correo de sus usuarios (Microsoft, Google, Yahoo y Apple), pero hasta la fecha el único caso confirmado es el de Microsoft, aunque en su momento se acusó a Google de lo mismo. Microsoft, por su parte, actualizó sus políticas de privacidad, aunque en ningún momento se renuncia al derecho de poder leerlo.[192]
Galería
1982-1987
1987-2012
Desde 2012
Referencias
- «Microsoft Corporation Form 10-K». U.S. Securities and Exchange Commission. 27 de julio de 2023. pp. 9, 58, 60.
- Warren, Tom (8 de diciembre de 2016). «Microsoft finalizes $26 billion LinkedIn acquisition, reveals what’s next». The Verge (en inglés). Consultado el 24 de diciembre de 2021.
- «The global marketplace for Flexible Office Space & Office Space Rental». www.officefreedom.com. Consultado el 24 de diciembre de 2021.
- Keizer, Gregg (14 de julio de 2014). «Microsoft gets real, admits its device share is just 14%». Computerworld (en inglés). Consultado el 24 de diciembre de 2021.
- «And Microsoft Is Giving Up On The Software Business!». Business Insider Australia (en inglés australiano). 23 de agosto de 2013. Consultado el 24 de diciembre de 2021.
- Blodget, Henry (23 de agosto de 2013). «And Microsoft Is Giving Up On The Software Business!». Insider (en inglés). Consultado el 26 de agosto de 2022.
- «Microsoft To Acquire Peach Networks». Microsoft (en íngles). 29 de febrero de 2000. Archivado desde el original el 23 de diciembre de 2006. Consultado el 26 de eagosto del 2022.
- «Microsoft shares at new high as cloud focus pays off». BBC News (en inglés británico). 21 de octubre de 2016. Consultado el 24 de diciembre de 2021.
- «Microsoft's cloud focus could mean yet more layoffs». Engadget (en inglés estadounidense). Consultado el 24 de diciembre de 2021.
- Pozzi, Sandro (1 de diciembre de 2018). «Microsoft supera a Apple como la mayor compañía cotizada». El País. ISSN 1134-6582. Consultado el 24 de diciembre de 2021.
- EFE. «Microsoft supera el billón de dólares en Wall Street». El Sol de México | Noticias, Deportes, Gossip, Columnas. Consultado el 24 de diciembre de 2021.
- Lu, Marcus (9 de febrero de 2022). «Infographic: American Companies That Failed i China». Visual Capitalist (en inglés). Consultado el 21 de febrero de 2022.
- (en inglés)«Información para estudiandes, claves históricas de Microsoft». 1 de octubre de 2005. Archivado desde el original el 19 de julio de 2008.
- (en inglés)«microsoft's timeline from 1975 - 1990». Archivado desde el original el 14 de mayo de 2008. Consultado el 2007.
- «Microsoft» (en portugués). CESGA. p. 1. Archivado desde el original el 8 de abril de 2007. Consultado el 1 de abril de 2008.
- «History of Microcomputers 1977-1980» (en inglés). Pcbiography. 5 de marzo de 2002. p. 1. Archivado desde el original el 28 de abril de 2008. Consultado el 6 de abril de 2008.
- «Qué significa Xenix - Información y significado de Xenix». Consultado el 20 de abril de 2007.
- «El éxito de Microsoft se fraguó cuando IBM decidió usar su sistema operativo». 7 de noviembre de 2002. Consultado el 2007.
- (en inglés)Smart Computing, ed. (1999). «Booting Your PC: Getting Up Close & Personal With A Computer’s BIOS». Consultado el 2 de septiembre de 2006.
- (en inglés)«MS DOS and PC DOS». Lexikon's History of Computing. Archivado desde el original el 24 de junio de 2006. Consultado el 5 de julio de 2006.
- (en inglés)Smart Computing, ed. (2002). Microsoft to Microsoft disk operating system (MS-DOS). Consultado el 5 de julio de 2006.
- (en inglés) Manek Dubash (19 de julio de 2005). «Techworld Article:OS/2 users must look elsewhere». Techworld (IDG). Consultado el 5 de julio de 2005.
- «Windows: 20 años en las tiendas». elmundo.es. 21 de noviembre de 2005.
- (en inglés)«Microsoft Systems Journal». 1986. Consultado el 2007.
- «Historial de Microsoft - 1989». La historia de Microsoft. Microsoft. 14 de mayo de 2009. Archivado desde el original el 12 de diciembre de 2023. Consultado el 12 de diciembre de 2023. «El 19 de junio de 1989 Office para Macintosh está disponible. Las aplicaciones macintosh incluyen: Word 4.00, Excel 2.20, PowerPoint 2.01 y Mail 1.37. Las cuatro aplicaciones proporcionan las herramientas para realizar tareas empresariales esenciales de la mayoría de los profesionales empresariales. *esta es la primera versión de Office*».
- «El exitoso Windows 3.0». Consultado el 6 de abril de 2008 de 2007.
- «Definición de Windows». Consultado el 6 de abril de 2008.
- David Both (3 de julio de 2006). «History» (en inglés). OS2. Archivado desde OS/2 el original el 20 de julio de 2006. Consultado el 12 de abril de 2008.
- (en inglés) McCracken, Harry (13 de septiembre de 2000). A Peek at Office Upgrade. PCWorld.com. Archivado desde el original el 7 de septiembre de 2005. Consultado el 4 de julio de 2006.
- (en inglés) «Microsoft Company 15 September 1975». The History of Computing Project. Archivado desde el original el 23 de julio de 2005. Consultado el 11 de agosto de 2005.
- «noticias Crónicas de la Informática». Consultado el 6 de abril de 2008.
- «Bill Gates: Cómo hizo historia 2004». noticiasdot. 26 de agosto de 2004. Archivado desde el original el 6 de julio de 2008. Consultado el 9 de abril de 2008.
- «Hasta la vista, Netscape». El Mundo (España). 29 de diciembre de 2007. Consultado el 9 de abril de 2008.
- «25 AÑOS DE ‘MS’». El Mundo (España). 29 de diciembre de 2007. Consultado el 9 de abril de 2008.
- «Los 10 grandes fracasos». fmtiempo. 16 de octubre de 2007. p. 3. Consultado el 10 de abril de 2008.
- «MSN Encarta». Encarta. Archivado desde el original el 8 de marzo de 2008. Consultado el 10 de abril de 2008.
- «Sala de prensa de Microsoft». Microsoft. 18 de marzo de 2005. Consultado el 10 de abril de 2008.
- «Microsoft timeline from 1991» (en inglés). Thocp. Archivado desde el original el 23 de julio de 2005. Consultado el 10 de abril de 2008.
- "The Washington Post" compra revista online "Slate" (22/12/2004) noticiasdot.com
- «Preguntas y respuestas de Windows CE». Microsoft. 27 de octubre de 2000. Consultado el 10 de abril de 2008.
- Criado, Miguel Angel (2 de enero de 2008). Adiós al viejo rey de todos los navegadores. Público. Consultado el 12 de abril de 2008.
- Amor, Pablo (18 de marzo de 2002). «'Caso Microsoft': Diario de un proceso interminable». Cinco Días. Consultado el 12 de abril de 2008.
- Microsoft compra Hotmail (2/1/1998)
- Parrado, Julio (14 de enero de 2000). «Bill Gates cede la dirección de Microsoft a su «número dos» Steve Ballmer». El Mundo. Consultado el 12 de abril de 2008.
- Cernuda, Olalla (24 de julio de 1998). «Windows 98 ya «navega» desde ayer en las computadoras españolas». El Mundo. Consultado el 12 de abril de 2008.
- «Versiones de Windows (de Windows 1.0 a Windows 98 SE).». Consultado el 12 de abril de 2008.
- «Definición de Windows 98». Consultado el 12 de abril de 2008.
- Mauricio Angulo (21 de febrero). «Una de patentes: AT&T vs Microsoft». Archivado desde el original el 7 de marzo de 2008. Consultado el 12 de abril de 2008.
- «Windows Live Messenger». Microsoft Corporation. p. 1. Archivado desde el original el 5 de abril de 2008. Consultado el 6 de abril de 2008.
- «Historia de Windows» (gif). Consultado el 13 de abril de 2008.
- «Windows history» (en inglés). Consultado el 13 de abril de 2008.
- Microsoft lanza su Windows 2000 en medio de la polémica. El Mundo (España). 18 de febrero de 2000. Consultado el 13 de abril de 2008.
- «El éxito del mercado de servidores: Windows 2000 (2000 - 2001)» (gif). Consultado el 13 de abril de 2008.
- «Definición de Directorio Activo» (gif). Consultado el 13 de abril de 2008.
- Parrado, Julio (28 de noviembre de 2000). Microsoft apela a los tribunales para evitar su división en varias compañías. El Mundo (España). Consultado el 13 de abril de 2008.
- «Windows Millenium - ¿Qué es? ¿Me funcionará?». Consultado el 14 de abril de 2008.
- El fracaso de Windows Millennium Edition (2000, 2001) alegsa.com.ar
- Bill Gates anuncia que abandonará en dos años la gestión diaria de Microsoft para dedicarse a su fundación. Libertad Digital. 14 de junio de 2007. Consultado el 14 de abril de 2008.
- Microsoft lanza Windows XP. DiarioTi. 26 de octubre de 2001. Archivado desde el original el 20 de abril de 2008. Consultado el 14 de abril de 2008.
- «Historia de Windows» (doc). Archivado desde el original el 10 de octubre de 2008. Consultado el 19 de abril de 2008.
- «Windows XP y su nueva interfaz». La Nación. 29 de diciembre de 2007. Consultado el 19 de abril de 2008.
- «Curso de Windows XP, Novedades de Windows». Consultado el 20 de mayo de 2008.
- Microsoft advierte de otro fallo de seguridad "importante" en Windows XP y Server 2003. Libertad Digital. 12 de mayo de 2004. Consultado el 20 de mayo de 2008.
- Microsoft alerta de seis fallos de seguridad en Windows, tres de ellos críticos. ABC. 11 de julio de 2007. Consultado el 20 de mayo de 2008.
- «Información de sistemas operativos». Archivado desde el original el 28 de octubre de 2011. Consultado el 4 de septiembre de 2011.
- Lanzamiento de Xbox el 8 de noviembre. diario TI. 21 de mayo de 2001. Archivado desde el original el 5 de junio de 2008. Consultado el 20 de mayo de 2008.
- «Xbox 360 en el mercado de videojuegos». Consultado el 20 de mayo de 2008.
- Microsoft lanza el nuevo Windows Server 2003, dos veces más veloz que la versión anterior (24/04/2003) cincodias.com
- Las 10 ventajas principales de Windows Server 2003 microsoft.com (10/7/2007)
- Sanciones de la Unión Europea a Microsoft lukor.com
- Microsoft y la CE acuerdan el nombre de la versión reducida de Windows (28/3/2005) elmundo.com
- (en inglés)Un largo adiós: Bill Gates prepara su retiro en dos años (21/07/2006) microsoft.com
- Microsoft retrasa el lanzamiento de Windows Vista para particulares hasta enero de 2007 (22/03/2006) elpais.com
- ¿Nuevo retraso de Windows Vista? (03/05/2006) elmundo.com
- Windows Vista podría retrasarse hasta mediados de 2007 Archivado el 19 de noviembre de 2009 en Wayback Machine. clarin.com
- Diferentes ediciones de Windows Vista microsoft.com
- Windows Vista Home Premium microsoft.com
- Windows Vista Business microsoft.com
- Windows Vista Ultimate microsoft.com
- Windows Vista Enterprise microsoft.com
- Windows Vista Starter microsoft.com
- Windows Vista Business N microsoft.com
- Windows Vista, más seguro microsoft.com
- «Estadísticas de fallos XP Vs. Vista durante los seis primeros meses de Vista». noticias3d.com. 25 de junio de 2007. p. 1. Consultado el 9 de abril de 2008.
- «Comparando el índice de fallos de seguridad en XP+Vista y Mac OS X». Geek.ms. 21 de diciembre de 2007. p. 1. Consultado el 9 de abril de 2008.
- Office 2007 de Microsoft® Lenovo
- Microsoft quiere comprar a Yahoo (1/2/2008) BBC
- Yahoo dice que su directorio estudiará propuesta de Microsoft Archivado el 10 de agosto de 2018 en Wayback Machine. (1/2/2008) Reuters]
- Rechaza Yahoo oferta de Microsoft Archivado el 4 de julio de 2008 en Wayback Machine. (9/2/2008) El universal
- «Acuerdo entre Microsoft y Yahoo». euroresidentes.com. 19 de julio de 2009.
- «Microsoft y Yahoo! se alían para plantar cara a Google». elpais.com. 29 de julio de 2009.
- (En inglés) «Choice. Value. Innovation.». Archivado desde el original el 15 de enero de 2010. Consultado el 7 de enero de 2010.
- «Microsoft lanza el 22 de noviembre su nueva consola Xbox». BBC News. 4 de septiembre de 2013. Consultado el 4 de diciembre de 2019.
- «Microsoft anuncia 3000 nuevos despidos.» El País.
- «Microsoft toma la decisión de desarrollar sus propios Chips ARM». 19 de diciembre de 2020.
- Weise, Karen (25 de octubre de 2022). «Microsoft Reports Slowest Revenue Growth in Five Years». The New York Times. Consultado el 26 de octubre de 2022.
- Sánchez-Vallejo, María Antonia (25 de octubre de 2022). «Microsoft registra en el tercer trimestre el crecimiento más lento de los últimos cinco años». El País. Consultado el 4 de febrero de 2023.
- Kharpal, Matt Clinch,Arjun. «Microsoft buys near 4% stake in London Stock Exchange Group as part of 10-year cloud deal». CNBC (en inglés). Consultado el 4 de febrero de 2023.
- Weise, Karen (18 de enero de 2023). «Microsoft to Lay Off 10,000 Workers as It Looks to Trim Costs». The New York Times (en inglés estadounidense). ISSN 0362-4331. Consultado el 4 de febrero de 2023.
- «Microsoft under fire for hosting private Sting concert for its execs in Davos the night before announcing mass layoffs». Fortune (en inglés). Consultado el 4 de febrero de 2023.
- Capoot, Ashley. «Microsoft announces new multibillion-dollar investment in ChatGPT-maker OpenAI». CNBC (en inglés). Consultado el 4 de febrero de 2023.
- Warren, Tom (13 de octubre de 2023). «Microsoft completes Activision Blizzard acquisition, Call of Duty now part of Xbox». The Verge (en inglés). Consultado el 13 de octubre de 2023.
- «¿Qué es BizTalk Server 2006?». Microsoft Corporation. Consultado el 8 de abril de 2008.
- «Exchange 2007 Preguntas frecuentes». Microsoft Corporation. Consultado el 8 de abril de 2008.
- «Internet Security and Acceleration (ISA) Server» (en inglés). Microsoft Corporation. Consultado el 8 de abril de 2008.
- «Descripción de Microsoft Operations Manager 2000». Microsoft Corporation. Consultado el 8 de abril de 2008.
- «Introducción a Microsoft Office SharePoint Server 2007». Microsoft Corporation. Archivado desde el original el 8 de abril de 2008. Consultado el 8 de abril de 2008.
- «Información del Producto de Microsoft SQL Server 2005». Microsoft Corporation. Consultado el 8 de abril de 2008.
- «Descripción general de Systems Management Server 2003». Microsoft Corporation. Consultado el 8 de abril de 2008.
- «Preguntas más frecuentes acerca de Microsoft Office Project 2007». Microsoft Corporation. Archivado desde el original el 10 de abril de 2008. Consultado el 8 de abril de 2008.
- Visual Studio 2005
- Página de Internet Explorer microsoft.com
- Descarga el navegador web Microsoft Edge | Microsoft Consultado el 11 de agosto de 2021
- «Skype ha sido comprado por Microsoft». Archivado desde el original el 28 de enero de 2012. Consultado el 22 de febrero de 2012.
- «Windows Live» (en inglés). Microsoft Corporation. Archivado desde el original el 9 de mayo de 2008. Consultado el 8 de abril de 2008.
- Página de inicio de Encarta microsoft.com
- Web de Encarta encarta.msn.com]
- «Smartphones y Pocket PC con tecnología Windows Mobile 5.0». Microsoft Corporation. Consultado el 8 de abril de 2008.
- «Información del producto Works 9». Microsoft Corporation. Consultado el 8 de abril de 2008.
- «Microsoft Picture It! Premium 2005» (en inglés). Microsoft Corporation. Consultado el 8 de abril de 2008.
- «Preguntas más frecuentes acerca de Office Professional Enterprise Edition 2003». Microsoft Corporation. p. 1. Consultado el 5 de abril de 2008.
- Microsoft adquiere una empresa de software por 1.100 millones de dólares Archivado el 21 de abril de 2008 en Wayback Machine. (baquia.com)
- Microsoft adquiere Navision por 1.500 millones de euros (cincodias.com)
- Prweb (13 de enero de 2006). «Microsoft Dynamics AX: ERP y el mercado de las integraciones, implementaciones y customizaciones nuevamente». Ambosmedios.com. p. 1. Archivado desde el original el 21 de abril de 2008. Consultado el 6 de abril de 2008.
- MacBU moving into Microsoft Business Division
- «Ejecutivos de Microsoft». Microsoft Corporation. p. 1. Consultado el 6 de abril de 2008.
- «Microsoft College Careers - Platform Products and Services Division» (en inglés). Microsoft Corporation. p. 1. Consultado el 20 de mayo de 2008.
- Miranda, Luis (5 de febrero de 2020). «Microsoft fusiona sus equipos de Windows y dispositivos con Panos Panay al frente». Hipertextual. Consultado el 13 de febrero de 2020.
- Warren, Tom (26 de octubre de 2023). «Microsoft reorgs its Xbox and marketing teams to prepare for an AI and gaming future». The Verge (en inglés). Consultado el 27 de octubre de 2023.
- Nokia | Nokia
- El guardián gallego de Bill Gates En este artículo se muestra el proceso por el que Microsoft incorpora a jóvenes a su sede en Redmond. (23/04/2007) elpais.com
- Charles, John (Enero/Febrero 1998). «Indecent proposal? Doing Business With Microsoft». IEEE Software: 113-117.
* Jennifer Edstrom; Marlin Eller (1998). N.Y. Holt, ed. Barbarians Led by Bill Gates: Microsoft from inside. ISBN 0-8050-5754-4.
* Fred Moody (1995). Viking, ed. I Sing the Body Electronic: A Year With Microsoft on the Multimedia Frontier. ISBN 0-670-84875-1.
* Michael A. Cusumano; Richard W. Selby (1995). Free Press, ed. Microsoft Secrets: How the World's Most Powerful Software Company Creates Technology, Shapes Markets and Manages People. ISBN 0-684-85531-3. - (en inglés) Microsoft tests its own 'dog food' (21/7/2003) Zdnet
- (en inglés) Square Manhole Covers and Crazy Questions Archivado el 29 de junio de 2017 en Wayback Machine. (21/5/2003) g4tv.com
- (en inglés) Microsoft PuzzleHunt Redmond, WA, slightly more often than yearly
- (en inglés) Microsoft and Its Employees Surpass $2.5 Billion Mark Through Charitable Donations (21/9/2006) microsoft.com
- «Informe sobre la política ciudadana de Microsoft». 20minutos.es. 2003-09. Archivado desde el original el 8 de febrero de 2006. Consultado el 8 de abril de 2008.
- «Bill Gates, el hombre más generoso de 2004». infobae.com. 5 de mayo de 2006. Archivado desde el original el 27 de octubre de 2012. Consultado el 8 de abril de 2008.
- Fernández D. (5 de mayo de 2006). «Príncipe de Asturias para Bill Gates por «generoso»». 20minutos.es. Consultado el 8 de abril de 2008.
- The Microsoft Store and Visitor Center at Building 92
- (en inglés) Suscripciones a MSDN microsoft.com
- Microsoft Systems Journal Homepage microsoft.com
- Microsoft's Channel 9 and Cultural Rules (04/11/2005) webpronews.com
- «on10.net». Archivado desde el original el 28 de abril de 2006.
- «Mensajes del grupo de Usenet microsoft.public.es.windowsxp». Archivado desde el original el 10 de agosto de 2011. Consultado el 2007.
- Que es un MVP? msdn.com
- Como logro ser reconocido como MVP? msdn.com
- «El cuartel de Bill Gates». 24 de noviembre de 2004.
- (en inglés)Microsoft PressPass – Microsoft Board of Directors
- (en inglés)Microsoft 2005 Proxy Statement
- (en inglés)Microsoft Corporation Corporate Governance Guidelines (1/8/2008)
- (en inglés)Microsoft 2004 Citizenship Report
- (en inglés)Microsoft Corporation Annual Report 2005(doc)
- (en inglés)«Microsoft Stock and Shareholder Frequently Asked Questions».
- (en inglés)«Microsoft Pre-Split and Post-Split Closing Stock Prices». Archivado desde el original el 10 de octubre de 2009.(xls)
- Los millonarios ex-Microsoft vuelven al ruedo político/económico Archivado el 21 de abril de 2008 en Wayback Machine. (31/05/2005) baquia.com
- Microsoft elimina las stock options y con ellas el sueño de aspirantes a «millonario»(10/7/2003) abc.es
- (en inglés)"The Microsoft Millionaires Come of Age (29/5/2005) The New York Times
- Bill Gates y Steve Ballmer explican su venta masiva de acciones de Microsoft | Economía | elmundo.es
- Premio para Microsoft por apoyo a homosexuales. 19 de diciembre de 2001. Archivado desde el original el 20 de mayo de 2008. Consultado el 28 de mayo de 2008.
- «Gay, Lesbian, Bisexual and Transgender Employees at Microsoft» (en inglés). Consultado el 1 de junio de 2008.
- «Corporate Equality Index: A Report Card on Gay, Lesbian, Bisexual and Transgender Equality in Corporate America» (pdf) (en inglés). hrc.com. Archivado desde el original el 8 de febrero de 2007. Consultado el 1 de junio de 2008.nota: El enlace al fichero original se encuentra roto por lo que se enlaza a una copia en el Internet Archive
- Jamieson, Robert (27 de abril de 2007). Payments to Reed sully Microsoft (en inglés). Consultado el 26 de mayo de 2008.
- «How Microsoft Changed Its Mind» (en inglés). businessweek.com. 12 de mayo de 2005. Consultado el 26 de mayo de 2008.
- Microsoft respaldará los derechos de los gay. Archivado desde el original el 8 de enero de 2009. Consultado el 26 de mayo de 2008.
- Anti-gay church vows to take control of Microsoft (en inglés). 17 de noviembre de 2007. Archivado desde el original el 10 de abril de 2008. Consultado el 26 de mayo de 2008.
- Kaushik, Sandeep (25 de abril de 2005). Microsoft Caves on Gay Rights (en inglés). Consultado el 26 de mayo de 2008.
- Bill Gates pide más visas de trabajo para extranjeros. 13 de diciembre de 2008. Archivado desde el original el 17 de abril de 2008. Consultado el 29 de mayo de 2008.
- Mark, Roy (27 de abril de 2005). Gates Rakes Congress on H1B Visa Cap (en inglés). Consultado el 29 de mayo de 2008.
- «Logotipo Bibblet de Microsoft, creado en 1982». Archivado desde el original el 24 de agosto de 2006.
- (en inglés)«Microsoft Logo Design and History». Archivado desde el original el 12 de marzo de 2008. Consultado el 16 de marzo de 2008.
- (en inglés)«Microsoft 1978». 15 de agosto de 2005. Archivado desde el original el 25 de enero de 2010. Consultado el 16 de marzo de 2008.
- «Logotipo Pacman, logotipo usado por Microsoft desde el año 1986».
- «Logotipo "Pacman" con el eslogan "Where do you want to go today?"». Archivado desde el original el 3 de octubre de 2008.
- (en inglés)«The Rise and Rise of the Redmond Empire». Diciembre de 1998.
- «Logotipo de Microsoft con el Slogan "Your potential, our passion"». Archivado desde el original el 8 de octubre de 2009.
- Rodger, Will (9/11/19980). MIntel exec: MS wanted to 'extend, embrace and extinguish' competition (en inglés). Archivado desde el original el 6 de julio de 2008. Consultado el 20 de mayo de 2008.
- Novell inicia acciones antimonopolio contra Microsoft por WordPerfect. 12 de noviembre de 2004. Consultado el 20 de mayo de 2008.
- Microsoft Corp. Licenses Burst.com Patents & Settles Suit (en inglés). burst.com. 11 de marzo de 2005. Archivado desde el original el 4 de marzo de 2008. Consultado el 21 de mayo de 2008.
- «Commission Decision of 24.03.2004 relating to a proceeding under Article 82 of the EC Treaty (Case COMP/C-3/37.792 Microsoft)» (pdf) (en inglés). Microsoft Corporation. Archivado desde el original el 28 de octubre de 2008. Consultado el 21 de mayo de 2008.
- «Guía para entender el juicio a Microsoft». terra.es. Archivado desde el original el 1 de diciembre de 2007. Consultado el 25 de mayo de 2008.
- Microsoft defiende ante la UE que todos los sistemas operativos tienen sus propios reproductores. elpais.com. 24 de abril de 2006. Consultado el 22 de mayo de 2008.
- Paul Andrews (23 de abril de 1989). «Inside Microsoft - A 'Velvet Sweatshop' or a High-Tech Heaven?» (en inglés). The Seattle Times. Archivado desde el original el 29 de junio de 2012. Consultado el 23 de mayo de 2008.
- «Microsoft Systems Journal 1997, Editor's note» (en inglés). Microsoft Systems Journal. Agosto de 1997. Consultado el 23 de mayo de 2008.
- Richard Stallman (2002). «¿Puede confiar en su computadora?». Consultado el 23 de mayo de 2008.
- David Chisnall (4 de mayo). «DRM: Digital Rights or Digital Restrictions?» (en inglés). InformIT. Consultado el 25 de mayo de 2008.
- Gutiérrez, Oscar (22 de junio de 2006). Google, Yahoo y Microsoft colaboran con la censura china. Archivado desde el original el 21 de abril de 2008. Consultado el 25 de mayo de 2008.
- «Google, Microsoft y Yahoo! bloquean en China la prensa extranjera». elmundo.es. 10 de agosto de 2006. p. 1. Consultado el 6 de abril de 2008.
- «China: Internet Companies Aid Censorship» (en inglés). Hrw. 10 de agosto de 2006. p. 1. Consultado el 6 de abril de 2008.
- «Edward Snowden says motive behind leaks was to expose 'surveillance state'». The Washington Post (en inglés). 9 de junio de 2013. Consultado el 10 de junio de 2013.
- Gellman, Barton; Blake, Aaron; Miller, Greg (9 de junio de 2013). «Edward Snowden comes forward as source of NSA leaks» (en inglés). The Washington Post. Consultado el 10 de junio de 2013.
- «La privacidad de Microsoft en entredicho: pagos al FBI y accesos a la cuenta de un blogger sospechoso de filtraciones». Xatakawindows. 21 de marzo de 2014. Consultado el 10 de abril de 2014.
Enlaces externos
Portal:Estados Unidos. Contenido relacionado con Empresa.
Portal:Washington. Contenido relacionado con Empresa.
Portal:Informática. Contenido relacionado con Informática.- Sitio web oficial (en español)
- Página web de Windows
- Fundación Bill y Melinda Gates
- Microsoft en Facebook
- Microsoft en Instagram
- Microsoft en X (antes Twitter)
- Microsoft en YouTube.
- Microsoft en LinkedIn

